Hello All,
I am new to this and have no training on it. Just figuring my way around...
1. I have NPM 10.4.2, I go into my nexus 7010 > List Resource > I only see about 166 interfaces (vlan & port-channel, no ethernet interfaces), I have around 300 interfaces (port-channels, vlans, ethernet) on my switch. How can I see the rest of the interfaces so I can put a check on it, to monitor it? I do not see any ethernet interfaces.
I believe it was working before the upgrade, bc we have ethernet 10/19 monitored, but we disconnected the device and added another device to etherent 10/20. Now when I go to list resources I dont see any interface to un-monitored or monitor.
On list resources I only see 166 interfaces. (I cropped the vlans out that was in the middle). None of the ethernet intervaces are seen.

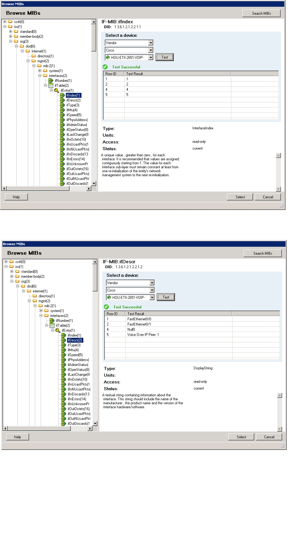
Testing ifindex and ifDescr on the 7010 timesout in MIB Browser. Is there a way to change the timeout settings, maybe there are too many interfaces so it needs more time to run?

Print screen of other devices that can see all the interfaces (ifindex and ifDescr) .

SNMPWALK of 7010 (sorry, couldn't find where to attach a file, only see attach image and video)
.1.2.840.10006.300.43.1.1.1.1.1.369098752 = INTEGER: 369098752
.1.2.840.10006.300.43.1.1.1.1.1.369098753 = INTEGER: 369098753
.1.2.840.10006.300.43.1.1.1.1.1.369098755 = INTEGER: 369098755
.1.2.840.10006.300.43.1.1.1.1.1.369098757 = INTEGER: 369098757
.1.2.840.10006.300.43.1.1.1.1.1.369098761 = INTEGER: 369098761
.1.2.840.10006.300.43.1.1.1.1.1.369098762 = INTEGER: 369098762
.1.2.840.10006.300.43.1.1.1.1.1.369098763 = INTEGER: 369098763
.1.2.840.10006.300.43.1.1.1.1.1.369098764 = INTEGER: 369098764
.1.2.840.10006.300.43.1.1.1.1.1.369098765 = INTEGER: 369098765
.1.2.840.10006.300.43.1.1.1.1.1.369098766 = INTEGER: 369098766
.1.2.840.10006.300.43.1.1.1.1.1.369098767 = INTEGER: 369098767
.1.2.840.10006.300.43.1.1.1.1.1.369098768 = INTEGER: 369098768
.1.2.840.10006.300.43.1.1.1.1.1.369098769 = INTEGER: 369098769
.1.2.840.10006.300.43.1.1.1.1.1.369098770 = INTEGER: 369098770
.1.2.840.10006.300.43.1.1.1.1.1.369098771 = INTEGER: 369098771
.1.2.840.10006.300.43.1.1.1.1.1.369098772 = INTEGER: 369098772
.1.2.840.10006.300.43.1.1.1.1.1.369098773 = INTEGER: 369098773
.1.2.840.10006.300.43.1.1.1.1.1.369098775 = INTEGER: 369098775
.1.2.840.10006.300.43.1.1.1.1.1.369098776 = INTEGER: 369098776
.1.2.840.10006.300.43.1.1.1.1.1.369098777 = INTEGER: 369098777
.1.2.840.10006.300.43.1.1.1.1.1.369098778 = INTEGER: 369098778
.1.2.840.10006.300.43.1.1.1.1.1.369098779 = INTEGER: 369098779
.1.2.840.10006.300.43.1.1.1.1.1.369098780 = INTEGER: 369098780
.1.2.840.10006.300.43.1.1.1.1.1.369098781 = INTEGER: 369098781
.1.2.840.10006.300.43.1.1.1.1.1.369098782 = INTEGER: 369098782
.1.2.840.10006.300.43.1.1.1.1.1.369098783 = INTEGER: 369098783
.1.2.840.10006.300.43.1.1.1.1.1.369098784 = INTEGER: 369098784
.1.2.840.10006.300.43.1.1.1.1.1.369098785 = INTEGER: 369098785
.1.2.840.10006.300.43.1.1.1.1.1.369098786 = INTEGER: 369098786
.1.2.840.10006.300.43.1.1.1.1.1.369098787 = INTEGER: 369098787
.1.2.840.10006.300.43.1.1.1.1.1.369098789 = INTEGER: 369098789
.1.2.840.10006.300.43.1.1.1.1.1.369098861 = INTEGER: 369098861
.1.2.840.10006.300.43.1.1.1.1.1.369098864 = INTEGER: 369098864
.1.2.840.10006.300.43.1.1.1.1.1.369098865 = INTEGER: 369098865
.1.2.840.10006.300.43.1.1.1.1.1.369099752 = INTEGER: 369099752
.1.2.840.10006.300.43.1.1.1.1.2.369098752 = STRING: "0-24-98-ea-ca-c1"
.1.2.840.10006.300.43.1.1.1.1.2.369098753 = STRING: "0-24-98-ea-ca-c1"
.1.2.840.10006.300.43.1.1.1.1.2.369098755 = STRING: "0-24-98-ea-ca-c1"
.1.2.840.10006.300.43.1.1.1.1.2.369098757 = STRING: "0-24-98-ea-ca-c1"
.1.2.840.10006.300.43.1.1.1.1.2.369098761 = STRING: "0-24-98-ea-ca-c1"
.1.2.840.10006.300.43.1.1.1.1.2.369098762 = STRING: "0-24-98-ea-ca-c1"
.1.2.840.10006.300.43.1.1.1.1.2.369098763 = STRING: "0-24-98-ea-ca-c1"
.1.2.840.10006.300.43.1.1.1.1.2.369098764 = STRING: "0-24-98-ea-ca-c1"
.1.2.840.10006.300.43.1.1.1.1.2.369098765 = STRING: "0-24-98-ea-ca-c1"
.1.2.840.10006.300.43.1.1.1.1.2.369098766 = STRING: "0-24-98-ea-ca-c1"
.1.2.840.10006.300.43.1.1.1.1.2.369098767 = STRING: "0-24-98-ea-ca-c1"
.1.2.840.10006.300.43.1.1.1.1.2.369098768 = STRING: "0-24-98-ea-ca-c1"
.1.2.840.10006.300.43.1.1.1.1.2.369098769 = STRING: "0-24-98-ea-ca-c1"
.1.2.840.10006.300.43.1.1.1.1.2.369098770 = STRING: "0-24-98-ea-ca-c1"
.1.2.840.10006.300.43.1.1.1.1.2.369098771 = STRING: "0-24-98-ea-ca-c1"
.1.2.840.10006.300.43.1.1.1.1.2.369098772 = STRING: "0-24-98-ea-ca-c1"
.1.2.840.10006.300.43.1.1.1.1.2.369098773 = STRING: "0-24-98-ea-ca-c1"
.1.2.840.10006.300.43.1.1.1.1.2.369098775 = STRING: "0-24-98-ea-ca-c1"
.1.2.840.10006.300.43.1.1.1.1.2.369098776 = STRING: "0-24-98-ea-ca-c1"
.1.2.840.10006.300.43.1.1.1.1.2.369098777 = STRING: "0-24-98-ea-ca-c1"
.1.2.840.10006.300.43.1.1.1.1.2.369098778 = STRING: "0-24-98-ea-ca-c1"
.1.2.840.10006.300.43.1.1.1.1.2.369098779 = STRING: "0-24-98-ea-ca-c1"
.1.2.840.10006.300.43.1.1.1.1.2.369098780 = STRING: "0-24-98-ea-ca-c1"
.1.2.840.10006.300.43.1.1.1.1.2.369098781 = STRING: "0-24-98-ea-ca-c1"
.1.2.840.10006.300.43.1.1.1.1.2.369098782 = STRING: "0-24-98-ea-ca-c1"
.1.2.840.10006.300.43.1.1.1.1.2.369098783 = STRING: "0-24-98-ea-ca-c1"
.1.2.840.10006.300.43.1.1.1.1.2.369098784 = STRING: "0-24-98-ea-ca-c1"
.1.2.840.10006.300.43.1.1.1.1.2.369098785 = STRING: "0-24-98-ea-ca-c1"
.1.2.840.10006.300.43.1.1.1.1.2.369098786 = STRING: "0-24-98-ea-ca-c1"
.1.2.840.10006.300.43.1.1.1.1.2.369098787 = STRING: "0-24-98-ea-ca-c1"
.1.2.840.10006.300.43.1.1.1.1.2.369098789 = STRING: "0-24-98-ea-ca-c1"
.1.2.840.10006.300.43.1.1.1.1.2.369098861 = STRING: "0-24-98-ea-ca-c1"
.1.2.840.10006.300.43.1.1.1.1.2.369098864 = STRING: "0-24-98-ea-ca-c1"
.1.2.840.10006.300.43.1.1.1.1.2.369098865 = STRING: "0-24-98-ea-ca-c1"
.1.2.840.10006.300.43.1.1.1.1.2.369099752 = STRING: "0-24-98-ea-ca-c1"
.1.2.840.10006.300.43.1.1.1.1.3.369098752 = INTEGER: 32768
.1.2.840.10006.300.43.1.1.1.1.3.369098753 = INTEGER: 32768
.1.2.840.10006.300.43.1.1.1.1.3.369098755 = INTEGER: 32768
.1.2.840.10006.300.43.1.1.1.1.3.369098757 = INTEGER: 32768
.1.2.840.10006.300.43.1.1.1.1.3.369098761 = INTEGER: 32768
.1.2.840.10006.300.43.1.1.1.1.3.369098762 = INTEGER: 32768
.1.2.840.10006.300.43.1.1.1.1.3.369098763 = INTEGER: 32768
.1.2.840.10006.300.43.1.1.1.1.3.369098764 = INTEGER: 32768
.1.2.840.10006.300.43.1.1.1.1.3.369098765 = INTEGER: 32768
.1.2.840.10006.300.43.1.1.1.1.3.369098766 = INTEGER: 32768
.1.2.840.10006.300.43.1.1.1.1.3.369098767 = INTEGER: 32768
.1.2.840.10006.300.43.1.1.1.1.3.369098768 = INTEGER: 32768
.1.2.840.10006.300.43.1.1.1.1.3.369098769 = INTEGER: 32768
.1.2.840.10006.300.43.1.1.1.1.3.369098770 = INTEGER: 32768
.1.2.840.10006.300.43.1.1.1.1.3.369098771 = INTEGER: 32768
.1.2.840.10006.300.43.1.1.1.1.3.369098772 = INTEGER: 32768
.1.2.840.10006.300.43.1.1.1.1.3.369098773 = INTEGER: 32768
.1.2.840.10006.300.43.1.1.1.1.3.369098775 = INTEGER: 32768
.1.2.840.10006.300.43.1.1.1.1.3.369098776 = INTEGER: 32768
.1.2.840.10006.300.43.1.1.1.1.3.369098777 = INTEGER: 32768
.1.2.840.10006.300.43.1.1.1.1.3.369098778 = INTEGER: 32768
.1.2.840.10006.300.43.1.1.1.1.3.369098779 = INTEGER: 32768
.1.2.840.10006.300.43.1.1.1.1.3.369098780 = INTEGER: 32768
.1.2.840.10006.300.43.1.1.1.1.3.369098781 = INTEGER: 32768
.1.2.840.10006.300.43.1.1.1.1.3.369098782 = INTEGER: 32768
.1.2.840.10006.300.43.1.1.1.1.3.369098783 = INTEGER: 32768
.1.2.840.10006.300.43.1.1.1.1.3.369098784 = INTEGER: 32768
.1.2.840.10006.300.43.1.1.1.1.3.369098785 = INTEGER: 32768
.1.2.840.10006.300.43.1.1.1.1.3.369098786 = INTEGER: 32768
.1.2.840.10006.300.43.1.1.1.1.3.369098787 = INTEGER: 32768
.1.2.840.10006.300.43.1.1.1.1.3.369098789 = INTEGER: 32768
.1.2.840.10006.300.43.1.1.1.1.3.369098861 = INTEGER: 32768
.1.2.840.10006.300.43.1.1.1.1.3.369098864 = INTEGER: 32768
.1.2.840.10006.300.43.1.1.1.1.3.369098865 = INTEGER: 32768
.1.2.840.10006.300.43.1.1.1.1.3.369099752 = INTEGER: 32768
.1.2.840.10006.300.43.1.1.1.1.4.369098752 = STRING: "0-24-98-ea-ca-c1"
.1.2.840.10006.300.43.1.1.1.1.4.369098753 = STRING: "0-24-98-ea-ca-c1"
.1.2.840.10006.300.43.1.1.1.1.4.369098755 = STRING: "0-24-98-ea-ca-c1"
.1.2.840.10006.300.43.1.1.1.1.4.369098757 = STRING: "0-24-98-ea-ca-c1"
.1.2.840.10006.300.43.1.1.1.1.4.369098761 = STRING: "0-24-98-ea-ca-c1"
.1.2.840.10006.300.43.1.1.1.1.4.369098762 = STRING: "0-24-98-ea-ca-c1"
.1.2.840.10006.300.43.1.1.1.1.4.369098763 = STRING: "0-24-98-ea-ca-c1"
.1.2.840.10006.300.43.1.1.1.1.4.369098764 = STRING: "0-24-98-ea-ca-c1"
.1.2.840.10006.300.43.1.1.1.1.4.369098765 = STRING: "0-24-98-ea-ca-c1"
.1.2.840.10006.300.43.1.1.1.1.4.369098766 = STRING: "0-24-98-ea-ca-c1"
.1.2.840.10006.300.43.1.1.1.1.4.369098767 = STRING: "0-24-98-ea-ca-c1"
.1.2.840.10006.300.43.1.1.1.1.4.369098768 = STRING: "0-24-98-ea-ca-c1"
.1.2.840.10006.300.43.1.1.1.1.4.369098769 = STRING: "0-24-98-ea-ca-c1"
.1.2.840.10006.300.43.1.1.1.1.4.369098770 = STRING: "0-24-98-ea-ca-c1"
.1.2.840.10006.300.43.1.1.1.1.4.369098771 = STRING: "0-24-98-ea-ca-c1"
.1.2.840.10006.300.43.1.1.1.1.4.369098772 = STRING: "0-24-98-ea-ca-c1"
.1.2.840.10006.300.43.1.1.1.1.4.369098773 = STRING: "0-24-98-ea-ca-c1"
.1.2.840.10006.300.43.1.1.1.1.4.369098775 = STRING: "0-24-98-ea-ca-c1"
.1.2.840.10006.300.43.1.1.1.1.4.369098776 = STRING: "0-24-98-ea-ca-c1"
.1.2.840.10006.300.43.1.1.1.1.4.369098777 = STRING: "0-24-98-ea-ca-c1"
.1.2.840.10006.300.43.1.1.1.1.4.369098778 = STRING: "0-24-98-ea-ca-c1"
.1.2.840.10006.300.43.1.1.1.1.4.369098779 = STRING: "0-24-98-ea-ca-c1"
.1.2.840.10006.300.43.1.1.1.1.4.369098780 = STRING: "0-24-98-ea-ca-c1"
.1.2.840.10006.300.43.1.1.1.1.4.369098781 = STRING: "0-24-98-ea-ca-c1"
.1.2.840.10006.300.43.1.1.1.1.4.369098782 = STRING: "0-24-98-ea-ca-c1"
.1.2.840.10006.300.43.1.1.1.1.4.369098783 = STRING: "0-24-98-ea-ca-c1"
.1.2.840.10006.300.43.1.1.1.1.4.369098784 = STRING: "0-24-98-ea-ca-c1"
.1.2.840.10006.300.43.1.1.1.1.4.369098785 = STRING: "0-24-98-ea-ca-c1"
.1.2.840.10006.300.43.1.1.1.1.4.369098786 = STRING: "0-24-98-ea-ca-c1"
.1.2.840.10006.300.43.1.1.1.1.4.369098787 = STRING: "0-24-98-ea-ca-c1"
.1.2.840.10006.300.43.1.1.1.1.4.369098789 = STRING: "0-24-98-ea-ca-c1"
.1.2.840.10006.300.43.1.1.1.1.4.369098861 = STRING: "0-24-98-ea-ca-c1"
.1.2.840.10006.300.43.1.1.1.1.4.369098864 = STRING: "0-24-98-ea-ca-c1"
.1.2.840.10006.300.43.1.1.1.1.4.369098865 = STRING: "0-24-98-ea-ca-c1"
.1.2.840.10006.300.43.1.1.1.1.4.369099752 = STRING: "0-24-98-ea-ca-c1"
.1.2.840.10006.300.43.1.1.1.1.5.369098752 = INTEGER: 1
.1.2.840.10006.300.43.1.1.1.1.5.369098753 = INTEGER: 1
.1.2.840.10006.300.43.1.1.1.1.5.369098755 = INTEGER: 1
.1.2.840.10006.300.43.1.1.1.1.5.369098757 = INTEGER: 1
.1.2.840.10006.300.43.1.1.1.1.5.369098761 = INTEGER: 1
.1.2.840.10006.300.43.1.1.1.1.5.369098762 = INTEGER: 1
.1.2.840.10006.300.43.1.1.1.1.5.369098763 = INTEGER: 1
.1.2.840.10006.300.43.1.1.1.1.5.369098764 = INTEGER: 1
.1.2.840.10006.300.43.1.1.1.1.5.369098765 = INTEGER: 1
.1.2.840.10006.300.43.1.1.1.1.5.369098766 = INTEGER: 1
.1.2.840.10006.300.43.1.1.1.1.5.369098767 = INTEGER: 1
.1.2.840.10006.300.43.1.1.1.1.5.369098768 = INTEGER: 1
.1.2.840.10006.300.43.1.1.1.1.5.369098769 = INTEGER: 1
.1.2.840.10006.300.43.1.1.1.1.5.369098770 = INTEGER: 1
.1.2.840.10006.300.43.1.1.1.1.5.369098771 = INTEGER: 1
.1.2.840.10006.300.43.1.1.1.1.5.369098772 = INTEGER: 1
.1.2.840.10006.300.43.1.1.1.1.5.369098773 = INTEGER: 1
.1.2.840.10006.300.43.1.1.1.1.5.369098775 = INTEGER: 1
.1.2.840.10006.300.43.1.1.1.1.5.369098776 = INTEGER: 1
.1.2.840.10006.300.43.1.1.1.1.5.369098777 = INTEGER: 1
.1.2.840.10006.300.43.1.1.1.1.5.369098778 = INTEGER: 1
.1.2.840.10006.300.43.1.1.1.1.5.369098779 = INTEGER: 1
.1.2.840.10006.300.43.1.1.1.1.5.369098780 = INTEGER: 1
.1.2.840.10006.300.43.1.1.1.1.5.369098781 = INTEGER: 1
.1.2.840.10006.300.43.1.1.1.1.5.369098782 = INTEGER: 1
.1.2.840.10006.300.43.1.1.1.1.5.369098783 = INTEGER: 1
.1.2.840.10006.300.43.1.1.1.1.5.369098784 = INTEGER: 1
.1.2.840.10006.300.43.1.1.1.1.5.369098785 = INTEGER: 1
.1.2.840.10006.300.43.1.1.1.1.5.369098786 = INTEGER: 1
.1.2.840.10006.300.43.1.1.1.1.5.369098787 = INTEGER: 1
.1.2.840.10006.300.43.1.1.1.1.5.369098789 = INTEGER: 1
.1.2.840.10006.300.43.1.1.1.1.5.369098861 = INTEGER: 1
.1.2.840.10006.300.43.1.1.1.1.5.369098864 = INTEGER: 1
.1.2.840.10006.300.43.1.1.1.1.5.369098865 = INTEGER: 1
.1.2.840.10006.300.43.1.1.1.1.5.369099752 = INTEGER: 1
.1.2.840.10006.300.43.1.1.1.1.6.369098752 = INTEGER: 32769
.1.2.840.10006.300.43.1.1.1.1.6.369098753 = INTEGER: 32770
.1.2.840.10006.300.43.1.1.1.1.6.369098755 = INTEGER: 32772
.1.2.840.10006.300.43.1.1.1.1.6.369098757 = INTEGER: 32774
.1.2.840.10006.300.43.1.1.1.1.6.369098761 = INTEGER: 32778
.1.2.840.10006.300.43.1.1.1.1.6.369098762 = INTEGER: 32779
.1.2.840.10006.300.43.1.1.1.1.6.369098763 = INTEGER: 32780
.1.2.840.10006.300.43.1.1.1.1.6.369098764 = INTEGER: 32781
.1.2.840.10006.300.43.1.1.1.1.6.369098765 = INTEGER: 32782
.1.2.840.10006.300.43.1.1.1.1.6.369098766 = INTEGER: 32783
.1.2.840.10006.300.43.1.1.1.1.6.369098767 = INTEGER: 32784
.1.2.840.10006.300.43.1.1.1.1.6.369098768 = INTEGER: 32785
.1.2.840.10006.300.43.1.1.1.1.6.369098769 = INTEGER: 32786
.1.2.840.10006.300.43.1.1.1.1.6.369098770 = INTEGER: 32787
.1.2.840.10006.300.43.1.1.1.1.6.369098771 = INTEGER: 32788
.1.2.840.10006.300.43.1.1.1.1.6.369098772 = INTEGER: 32789
.1.2.840.10006.300.43.1.1.1.1.6.369098773 = INTEGER: 32790
.1.2.840.10006.300.43.1.1.1.1.6.369098775 = INTEGER: 32792
.1.2.840.10006.300.43.1.1.1.1.6.369098776 = INTEGER: 32793
.1.2.840.10006.300.43.1.1.1.1.6.369098777 = INTEGER: 32794
.1.2.840.10006.300.43.1.1.1.1.6.369098778 = INTEGER: 32795
.1.2.840.10006.300.43.1.1.1.1.6.369098779 = INTEGER: 32796
.1.2.840.10006.300.43.1.1.1.1.6.369098780 = INTEGER: 32797
.1.2.840.10006.300.43.1.1.1.1.6.369098781 = INTEGER: 32798
.1.2.840.10006.300.43.1.1.1.1.6.369098782 = INTEGER: 32799
.1.2.840.10006.300.43.1.1.1.1.6.369098783 = INTEGER: 32800
.1.2.840.10006.300.43.1.1.1.1.6.369098784 = INTEGER: 32801
.1.2.840.10006.300.43.1.1.1.1.6.369098785 = INTEGER: 32802
.1.2.840.10006.300.43.1.1.1.1.6.369098786 = INTEGER: 32803
.1.2.840.10006.300.43.1.1.1.1.6.369098787 = INTEGER: 32804
.1.2.840.10006.300.43.1.1.1.1.6.369098789 = INTEGER: 32806
.1.2.840.10006.300.43.1.1.1.1.6.369098861 = INTEGER: 32878
.1.2.840.10006.300.43.1.1.1.1.6.369098864 = INTEGER: 32881
.1.2.840.10006.300.43.1.1.1.1.6.369098865 = INTEGER: 32882
.1.2.840.10006.300.43.1.1.1.1.6.369099752 = INTEGER: 1000
.1.2.840.10006.300.43.1.1.1.1.7.369098752 = INTEGER: 32769
.1.2.840.10006.300.43.1.1.1.1.7.369098753 = INTEGER: 32770
.1.2.840.10006.300.43.1.1.1.1.7.369098755 = INTEGER: 32772
.1.2.840.10006.300.43.1.1.1.1.7.369098757 = INTEGER: 32774
.1.2.840.10006.300.43.1.1.1.1.7.369098761 = INTEGER: 32778
.1.2.840.10006.300.43.1.1.1.1.7.369098762 = INTEGER: 32779
.1.2.840.10006.300.43.1.1.1.1.7.369098763 = INTEGER: 32780
.1.2.840.10006.300.43.1.1.1.1.7.369098764 = INTEGER: 32781
.1.2.840.10006.300.43.1.1.1.1.7.369098765 = INTEGER: 32782
.1.2.840.10006.300.43.1.1.1.1.7.369098766 = INTEGER: 32783
.1.2.840.10006.300.43.1.1.1.1.7.369098767 = INTEGER: 32784
.1.2.840.10006.300.43.1.1.1.1.7.369098768 = INTEGER: 32785
.1.2.840.10006.300.43.1.1.1.1.7.369098769 = INTEGER: 32786
.1.2.840.10006.300.43.1.1.1.1.7.369098770 = INTEGER: 32787
.1.2.840.10006.300.43.1.1.1.1.7.369098771 = INTEGER: 32788
.1.2.840.10006.300.43.1.1.1.1.7.369098772 = INTEGER: 32789
.1.2.840.10006.300.43.1.1.1.1.7.369098773 = INTEGER: 32790
.1.2.840.10006.300.43.1.1.1.1.7.369098775 = INTEGER: 32792
.1.2.840.10006.300.43.1.1.1.1.7.369098776 = INTEGER: 32793
.1.2.840.10006.300.43.1.1.1.1.7.369098777 = INTEGER: 32794
.1.2.840.10006.300.43.1.1.1.1.7.369098778 = INTEGER: 32795
.1.2.840.10006.300.43.1.1.1.1.7.369098779 = INTEGER: 32796
.1.2.840.10006.300.43.1.1.1.1.7.369098780 = INTEGER: 32797
.1.2.840.10006.300.43.1.1.1.1.7.369098781 = INTEGER: 32798
.1.2.840.10006.300.43.1.1.1.1.7.369098782 = INTEGER: 32799
.1.2.840.10006.300.43.1.1.1.1.7.369098783 = INTEGER: 32800
.1.2.840.10006.300.43.1.1.1.1.7.369098784 = INTEGER: 32801
.1.2.840.10006.300.43.1.1.1.1.7.369098785 = INTEGER: 32802
.1.2.840.10006.300.43.1.1.1.1.7.369098786 = INTEGER: 32803
.1.2.840.10006.300.43.1.1.1.1.7.369098787 = INTEGER: 32804
.1.2.840.10006.300.43.1.1.1.1.7.369098789 = INTEGER: 32806
.1.2.840.10006.300.43.1.1.1.1.7.369098861 = INTEGER: 32878
.1.2.840.10006.300.43.1.1.1.1.7.369098864 = INTEGER: 32881
.1.2.840.10006.300.43.1.1.1.1.7.369098865 = INTEGER: 32882
.1.2.840.10006.300.43.1.1.1.1.7.369099752 = INTEGER: 1000
.1.2.840.10006.300.43.1.1.1.1.8.369098752 = STRING: "0-d-ec-cd-7e-7c"
.1.2.840.10006.300.43.1.1.1.1.8.369098753 = STRING: "0-23-4-ee-be-67"
.1.2.840.10006.300.43.1.1.1.1.8.369098755 = STRING: "0-23-4-ee-be-68"
.1.2.840.10006.300.43.1.1.1.1.8.369098757 = STRING: "0-23-4-ee-be-6a"
.1.2.840.10006.300.43.1.1.1.1.8.369098761 = STRING: "0-25-45-59-70-0"
.1.2.840.10006.300.43.1.1.1.1.8.369098762 = STRING: "0-25-45-59-70-c0"
.1.2.840.10006.300.43.1.1.1.1.8.369098763 = STRING: "0-25-45-59-6e-40"
.1.2.840.10006.300.43.1.1.1.1.8.369098764 = STRING: "0-25-45-59-6d-80"
.1.2.840.10006.300.43.1.1.1.1.8.369098765 = STRING: "0-25-45-59-6d-c0"
.1.2.840.10006.300.43.1.1.1.1.8.369098766 = STRING: "0-25-45-59-6e-0"
.1.2.840.10006.300.43.1.1.1.1.8.369098767 = STRING: "0-25-45-59-6d-40"
.1.2.840.10006.300.43.1.1.1.1.8.369098768 = STRING: "0-25-45-cf-84-0"
.1.2.840.10006.300.43.1.1.1.1.8.369098769 = STRING: "0-25-45-59-70-40"
.1.2.840.10006.300.43.1.1.1.1.8.369098770 = STRING: "0-25-45-59-6e-c0"
.1.2.840.10006.300.43.1.1.1.1.8.369098771 = STRING: "0-25-45-59-6f-0"
.1.2.840.10006.300.43.1.1.1.1.8.369098772 = STRING: "0-25-45-59-6f-c0"
.1.2.840.10006.300.43.1.1.1.1.8.369098773 = STRING: "58-8d-9-cc-37-40"
.1.2.840.10006.300.43.1.1.1.1.8.369098775 = STRING: "0-25-45-59-6f-40"
.1.2.840.10006.300.43.1.1.1.1.8.369098776 = STRING: "0-25-45-59-6e-80"
.1.2.840.10006.300.43.1.1.1.1.8.369098777 = STRING: "0-25-45-cf-83-c0"
.1.2.840.10006.300.43.1.1.1.1.8.369098778 = STRING: "0-16-9d-de-f6-0"
.1.2.840.10006.300.43.1.1.1.1.8.369098779 = STRING: "0-13-c3-32-13-0"
.1.2.840.10006.300.43.1.1.1.1.8.369098780 = STRING: "fc-fb-fb-4f-d2-80"
.1.2.840.10006.300.43.1.1.1.1.8.369098781 = STRING: "0-19-6-de-1f-0"
.1.2.840.10006.300.43.1.1.1.1.8.369098782 = STRING: "0-1a-6c-ee-9-80"
.1.2.840.10006.300.43.1.1.1.1.8.369098783 = STRING: "0-19-e8-33-7d-80"
.1.2.840.10006.300.43.1.1.1.1.8.369098784 = STRING: "0-18-73-8-af-0"
.1.2.840.10006.300.43.1.1.1.1.8.369098785 = STRING: "28-94-f-c7-9e-0"
.1.2.840.10006.300.43.1.1.1.1.8.369098786 = STRING: "0-19-6-d7-22-0"
.1.2.840.10006.300.43.1.1.1.1.8.369098787 = STRING: "0-17-95-8c-10-0"
.1.2.840.10006.300.43.1.1.1.1.8.369098789 = STRING: "70-81-5-5c-6f-80"
.1.2.840.10006.300.43.1.1.1.1.8.369098861 = STRING: "0-1b-d5-81-80-80"
.1.2.840.10006.300.43.1.1.1.1.8.369098864 = STRING: "58-8d-9-c9-a1-0"
.1.2.840.10006.300.43.1.1.1.1.8.369098865 = STRING: "d8-67-d9-d1-4b-0"
.1.2.840.10006.300.43.1.1.1.1.8.369099752 = STRING: "0-26-98-c-fd-41"
.1.2.840.10006.300.43.1.1.1.1.9.369098752 = INTEGER: 32768
.1.2.840.10006.300.43.1.1.1.1.9.369098753 = INTEGER: 32667
.1.2.840.10006.300.43.1.1.1.1.9.369098755 = INTEGER: 32667
.1.2.840.10006.300.43.1.1.1.1.9.369098757 = INTEGER: 32667
.1.2.840.10006.300.43.1.1.1.1.9.369098761 = INTEGER: 32768
.1.2.840.10006.300.43.1.1.1.1.9.369098762 = INTEGER: 32768
.1.2.840.10006.300.43.1.1.1.1.9.369098763 = INTEGER: 32768
.1.2.840.10006.300.43.1.1.1.1.9.369098764 = INTEGER: 32768
.1.2.840.10006.300.43.1.1.1.1.9.369098765 = INTEGER: 32768
.1.2.840.10006.300.43.1.1.1.1.9.369098766 = INTEGER: 32768
.1.2.840.10006.300.43.1.1.1.1.9.369098767 = INTEGER: 32768
.1.2.840.10006.300.43.1.1.1.1.9.369098768 = INTEGER: 32768
.1.2.840.10006.300.43.1.1.1.1.9.369098769 = INTEGER: 32768
.1.2.840.10006.300.43.1.1.1.1.9.369098770 = INTEGER: 32768
.1.2.840.10006.300.43.1.1.1.1.9.369098771 = INTEGER: 32768
.1.2.840.10006.300.43.1.1.1.1.9.369098772 = INTEGER: 32768
.1.2.840.10006.300.43.1.1.1.1.9.369098773 = INTEGER: 32768
.1.2.840.10006.300.43.1.1.1.1.9.369098775 = INTEGER: 32768
.1.2.840.10006.300.43.1.1.1.1.9.369098776 = INTEGER: 32768
.1.2.840.10006.300.43.1.1.1.1.9.369098777 = INTEGER: 32768
.1.2.840.10006.300.43.1.1.1.1.9.369098778 = INTEGER: 32768
.1.2.840.10006.300.43.1.1.1.1.9.369098779 = INTEGER: 32768
.1.2.840.10006.300.43.1.1.1.1.9.369098780 = INTEGER: 32768
.1.2.840.10006.300.43.1.1.1.1.9.369098781 = INTEGER: 32768
.1.2.840.10006.300.43.1.1.1.1.9.369098782 = INTEGER: 32768
.1.2.840.10006.300.43.1.1.1.1.9.369098783 = INTEGER: 32768
.1.2.840.10006.300.43.1.1.1.1.9.369098784 = INTEGER: 32768
.1.2.840.10006.300.43.1.1.1.1.9.369098785 = INTEGER: 32768
.1.2.840.10006.300.43.1.1.1.1.9.369098786 = INTEGER: 32768
.1.2.840.10006.300.43.1.1.1.1.9.369098787 = INTEGER: 32768
.1.2.840.10006.300.43.1.1.1.1.9.369098789 = INTEGER: 32768
.1.2.840.10006.300.43.1.1.1.1.9.369098861 = INTEGER: 32768
.1.2.840.10006.300.43.1.1.1.1.9.369098864 = INTEGER: 32768
.1.2.840.10006.300.43.1.1.1.1.9.369098865 = INTEGER: 32768
.1.2.840.10006.300.43.1.1.1.1.9.369099752 = INTEGER: 32768
.1.2.840.10006.300.43.1.1.1.1.10.369098752 = INTEGER: 0
.1.2.840.10006.300.43.1.1.1.1.10.369098753 = INTEGER: 32770
.1.2.840.10006.300.43.1.1.1.1.10.369098755 = INTEGER: 32772
.1.2.840.10006.300.43.1.1.1.1.10.369098757 = INTEGER: 32774
.1.2.840.10006.300.43.1.1.1.1.10.369098761 = INTEGER: 10
.1.2.840.10006.300.43.1.1.1.1.10.369098762 = INTEGER: 11
.1.2.840.10006.300.43.1.1.1.1.10.369098763 = INTEGER: 12
.1.2.840.10006.300.43.1.1.1.1.10.369098764 = INTEGER: 13
.1.2.840.10006.300.43.1.1.1.1.10.369098765 = INTEGER: 14
.1.2.840.10006.300.43.1.1.1.1.10.369098766 = INTEGER: 15
.1.2.840.10006.300.43.1.1.1.1.10.369098767 = INTEGER: 16
.1.2.840.10006.300.43.1.1.1.1.10.369098768 = INTEGER: 17
.1.2.840.10006.300.43.1.1.1.1.10.369098769 = INTEGER: 18
.1.2.840.10006.300.43.1.1.1.1.10.369098770 = INTEGER: 19
.1.2.840.10006.300.43.1.1.1.1.10.369098771 = INTEGER: 20
.1.2.840.10006.300.43.1.1.1.1.10.369098772 = INTEGER: 21
.1.2.840.10006.300.43.1.1.1.1.10.369098773 = INTEGER: 22
.1.2.840.10006.300.43.1.1.1.1.10.369098775 = INTEGER: 24
.1.2.840.10006.300.43.1.1.1.1.10.369098776 = INTEGER: 8
.1.2.840.10006.300.43.1.1.1.1.10.369098777 = INTEGER: 14
.1.2.840.10006.300.43.1.1.1.1.10.369098778 = INTEGER: 1
.1.2.840.10006.300.43.1.1.1.1.10.369098779 = INTEGER: 3
.1.2.840.10006.300.43.1.1.1.1.10.369098780 = INTEGER: 4
.1.2.840.10006.300.43.1.1.1.1.10.369098781 = INTEGER: 5
.1.2.840.10006.300.43.1.1.1.1.10.369098782 = INTEGER: 6
.1.2.840.10006.300.43.1.1.1.1.10.369098783 = INTEGER: 7
.1.2.840.10006.300.43.1.1.1.1.10.369098784 = INTEGER: 9
.1.2.840.10006.300.43.1.1.1.1.10.369098785 = INTEGER: 10
.1.2.840.10006.300.43.1.1.1.1.10.369098786 = INTEGER: 11
.1.2.840.10006.300.43.1.1.1.1.10.369098787 = INTEGER: 13
.1.2.840.10006.300.43.1.1.1.1.10.369098789 = INTEGER: 38
.1.2.840.10006.300.43.1.1.1.1.10.369098861 = INTEGER: 1
.1.2.840.10006.300.43.1.1.1.1.10.369098864 = INTEGER: 1
.1.2.840.10006.300.43.1.1.1.1.10.369098865 = INTEGER: 1
.1.2.840.10006.300.43.1.1.1.1.10.369099752 = INTEGER: 1000
.1.2.840.10006.300.43.1.1.1.1.11.369098752 = INTEGER: 0
.1.2.840.10006.300.43.1.1.1.1.11.369098753 = INTEGER: 0
.1.2.840.10006.300.43.1.1.1.1.11.369098755 = INTEGER: 0
.1.2.840.10006.300.43.1.1.1.1.11.369098757 = INTEGER: 0
.1.2.840.10006.300.43.1.1.1.1.11.369098761 = INTEGER: 0
.1.2.840.10006.300.43.1.1.1.1.11.369098762 = INTEGER: 0
.1.2.840.10006.300.43.1.1.1.1.11.369098763 = INTEGER: 0
.1.2.840.10006.300.43.1.1.1.1.11.369098764 = INTEGER: 0
.1.2.840.10006.300.43.1.1.1.1.11.369098765 = INTEGER: 0
.1.2.840.10006.300.43.1.1.1.1.11.369098766 = INTEGER: 0
.1.2.840.10006.300.43.1.1.1.1.11.369098767 = INTEGER: 0
.1.2.840.10006.300.43.1.1.1.1.11.369098768 = INTEGER: 0
.1.2.840.10006.300.43.1.1.1.1.11.369098769 = INTEGER: 0
.1.2.840.10006.300.43.1.1.1.1.11.369098770 = INTEGER: 0
.1.2.840.10006.300.43.1.1.1.1.11.369098771 = INTEGER: 0
.1.2.840.10006.300.43.1.1.1.1.11.369098772 = INTEGER: 0
.1.2.840.10006.300.43.1.1.1.1.11.369098773 = INTEGER: 0
.1.2.840.10006.300.43.1.1.1.1.11.369098775 = INTEGER: 0
.1.2.840.10006.300.43.1.1.1.1.11.369098776 = INTEGER: 0
.1.2.840.10006.300.43.1.1.1.1.11.369098777 = INTEGER: 0
.1.2.840.10006.300.43.1.1.1.1.11.369098778 = INTEGER: 0
.1.2.840.10006.300.43.1.1.1.1.11.369098779 = INTEGER: 0
.1.2.840.10006.300.43.1.1.1.1.11.369098780 = INTEGER: 0
.1.2.840.10006.300.43.1.1.1.1.11.369098781 = INTEGER: 0
.1.2.840.10006.300.43.1.1.1.1.11.369098782 = INTEGER: 0
.1.2.840.10006.300.43.1.1.1.1.11.369098783 = INTEGER: 0
.1.2.840.10006.300.43.1.1.1.1.11.369098784 = INTEGER: 0
.1.2.840.10006.300.43.1.1.1.1.11.369098785 = INTEGER: 0
.1.2.840.10006.300.43.1.1.1.1.11.369098786 = INTEGER: 0
.1.2.840.10006.300.43.1.1.1.1.11.369098787 = INTEGER: 0
.1.2.840.10006.300.43.1.1.1.1.11.369098789 = INTEGER: 0
.1.2.840.10006.300.43.1.1.1.1.11.369098861 = INTEGER: 0
.1.2.840.10006.300.43.1.1.1.1.11.369098864 = INTEGER: 0
.1.2.840.10006.300.43.1.1.1.1.11.369098865 = INTEGER: 0
.1.2.840.10006.300.43.1.1.1.1.11.369099752 = INTEGER: 0
.1.2.840.10006.300.43.1.1.2.1.1.369098752 = STRING: "3"
.1.2.840.10006.300.43.1.1.2.1.1.369098753 = STRING: "4-5"
.1.2.840.10006.300.43.1.1.2.1.1.369098755 = STRING: "6-9"
.1.2.840.10006.300.43.1.1.2.1.1.369098757 = STRING: "29-32"
.1.2.840.10006.300.43.1.1.2.1.1.369098761 = STRING: "10"
.1.2.840.10006.300.43.1.1.2.1.1.369098762 = STRING: "11"
.1.2.840.10006.300.43.1.1.2.1.1.369098763 = STRING: "12"
.1.2.840.10006.300.43.1.1.2.1.1.369098764 = STRING: "13"
.1.2.840.10006.300.43.1.1.2.1.1.369098765 = STRING: "14"
.1.2.840.10006.300.43.1.1.2.1.1.369098766 = STRING: "15"
.1.2.840.10006.300.43.1.1.2.1.1.369098767 = STRING: "16"
.1.2.840.10006.300.43.1.1.2.1.1.369098768 = STRING: "17"
.1.2.840.10006.300.43.1.1.2.1.1.369098769 = STRING: "18"
.1.2.840.10006.300.43.1.1.2.1.1.369098770 = STRING: "19"
.1.2.840.10006.300.43.1.1.2.1.1.369098771 = STRING: "20"
.1.2.840.10006.300.43.1.1.2.1.1.369098772 = STRING: "21"
.1.2.840.10006.300.43.1.1.2.1.1.369098773 = STRING: "22"
.1.2.840.10006.300.43.1.1.2.1.1.369098775 = STRING: "24"
.1.2.840.10006.300.43.1.1.2.1.1.369098776 = STRING: "25"
.1.2.840.10006.300.43.1.1.2.1.1.369098777 = STRING: "7"
.1.2.840.10006.300.43.1.1.2.1.1.369098778 = STRING: "9"
.1.2.840.10006.300.43.1.1.2.1.1.369098779 = STRING: "10"
.1.2.840.10006.300.43.1.1.2.1.1.369098780 = STRING: "11"
.1.2.840.10006.300.43.1.1.2.1.1.369098781 = STRING: "12"
.1.2.840.10006.300.43.1.1.2.1.1.369098782 = STRING: "13"
.1.2.840.10006.300.43.1.1.2.1.1.369098783 = STRING: "14"
.1.2.840.10006.300.43.1.1.2.1.1.369098784 = STRING: "15"
.1.2.840.10006.300.43.1.1.2.1.1.369098785 = STRING: "16"
.1.2.840.10006.300.43.1.1.2.1.1.369098786 = STRING: "17"
.1.2.840.10006.300.43.1.1.2.1.1.369098787 = STRING: "18"
.1.2.840.10006.300.43.1.1.2.1.1.369098789 = STRING: "22"
.1.2.840.10006.300.43.1.1.2.1.1.369098861 = STRING: "48"
.1.2.840.10006.300.43.1.1.2.1.1.369098864 = STRING: "2"
.1.2.840.10006.300.43.1.1.2.1.1.369098865 = STRING: "20"
.1.2.840.10006.300.43.1.1.2.1.1.369099752 = STRING: "1-2"
.1.2.840.10006.300.43.1.2.1.1.1.436232192 = INTEGER: 436232192
.1.2.840.10006.300.43.1.2.1.1.1.436240384 = INTEGER: 436240384
.1.2.840.10006.300.43.1.2.1.1.1.436244480 = INTEGER: 436244480
.1.2.840.10006.300.43.1.2.1.1.1.436248576 = INTEGER: 436248576
.1.2.840.10006.300.43.1.2.1.1.1.436252672 = INTEGER: 436252672
.1.2.840.10006.300.43.1.2.1.1.1.436256768 = INTEGER: 436256768
.1.2.840.10006.300.43.1.2.1.1.1.436260864 = INTEGER: 436260864
.1.2.840.10006.300.43.1.2.1.1.1.436264960 = INTEGER: 436264960
.1.2.840.10006.300.43.1.2.1.1.1.436269056 = INTEGER: 436269056
.1.2.840.10006.300.43.1.2.1.1.1.436273152 = INTEGER: 436273152
.1.2.840.10006.300.43.1.2.1.1.1.436277248 = INTEGER: 436277248
.1.2.840.10006.300.43.1.2.1.1.1.436285440 = INTEGER: 436285440
.1.2.840.10006.300.43.1.2.1.1.1.436293632 = INTEGER: 436293632
.1.2.840.10006.300.43.1.2.1.1.1.436400128 = INTEGER: 436400128
.1.2.840.10006.300.43.1.2.1.1.1.437784576 = INTEGER: 437784576
.1.2.840.10006.300.43.1.2.1.1.1.440926208 = INTEGER: 440926208
.1.2.840.10006.300.43.1.2.1.1.1.440930304 = INTEGER: 440930304
.1.2.840.10006.300.43.1.2.1.1.1.440934400 = INTEGER: 440934400
.1.2.840.10006.300.43.1.2.1.1.1.440938496 = INTEGER: 440938496
.1.2.840.10006.300.43.1.2.1.1.1.440942592 = INTEGER: 440942592
.1.2.840.10006.300.43.1.2.1.1.1.440946688 = INTEGER: 440946688
.1.2.840.10006.300.43.1.2.1.1.1.440950784 = INTEGER: 440950784
.1.2.840.10006.300.43.1.2.1.1.1.440954880 = INTEGER: 440954880
.1.2.840.10006.300.43.1.2.1.1.1.440958976 = INTEGER: 440958976
.1.2.840.10006.300.43.1.2.1.1.1.440963072 = INTEGER: 440963072
.1.2.840.10006.300.43.1.2.1.1.1.440967168 = INTEGER: 440967168
.1.2.840.10006.300.43.1.2.1.1.1.440971264 = INTEGER: 440971264
.1.2.840.10006.300.43.1.2.1.1.1.440975360 = INTEGER: 440975360
.1.2.840.10006.300.43.1.2.1.1.1.440979456 = INTEGER: 440979456
.1.2.840.10006.300.43.1.2.1.1.1.440983552 = INTEGER: 440983552
.1.2.840.10006.300.43.1.2.1.1.1.440987648 = INTEGER: 440987648
.1.2.840.10006.300.43.1.2.1.1.1.440991744 = INTEGER: 440991744
.1.2.840.10006.300.43.1.2.1.1.1.440995840 = INTEGER: 440995840
.1.2.840.10006.300.43.1.2.1.1.1.440999936 = INTEGER: 440999936
.1.2.840.10006.300.43.1.2.1.1.1.441004032 = INTEGER: 441004032
.1.2.840.10006.300.43.1.2.1.1.1.441008128 = INTEGER: 441008128
.1.2.840.10006.300.43.1.2.1.1.1.441012224 = INTEGER: 441012224
.1.2.840.10006.300.43.1.2.1.1.1.441020416 = INTEGER: 441020416
.1.2.840.10006.300.43.1.2.1.1.1.441024512 = INTEGER: 441024512
.1.2.840.10006.300.43.1.2.1.1.1.441040896 = INTEGER: 441040896
.1.2.840.10006.300.43.1.2.1.1.1.441044992 = INTEGER: 441044992
.1.2.840.10006.300.43.1.2.1.1.1.441049088 = INTEGER: 441049088
.1.2.840.10006.300.43.1.2.1.1.1.441053184 = INTEGER: 441053184
.1.2.840.10006.300.43.1.2.1.1.2.436232192 = INTEGER: 32768
.1.2.840.10006.300.43.1.2.1.1.2.436240384 = INTEGER: 32768
.1.2.840.10006.300.43.1.2.1.1.2.436244480 = INTEGER: 32768
.1.2.840.10006.300.43.1.2.1.1.2.436248576 = INTEGER: 32768
.1.2.840.10006.300.43.1.2.1.1.2.436252672 = INTEGER: 32768
.1.2.840.10006.300.43.1.2.1.1.2.436256768 = INTEGER: 32768
.1.2.840.10006.300.43.1.2.1.1.2.436260864 = INTEGER: 32768
.1.2.840.10006.300.43.1.2.1.1.2.436264960 = INTEGER: 32768
.1.2.840.10006.300.43.1.2.1.1.2.436269056 = INTEGER: 32768
.1.2.840.10006.300.43.1.2.1.1.2.436273152 = INTEGER: 32768
.1.2.840.10006.300.43.1.2.1.1.2.436277248 = INTEGER: 32768
.1.2.840.10006.300.43.1.2.1.1.2.436285440 = INTEGER: 32768
.1.2.840.10006.300.43.1.2.1.1.2.436293632 = INTEGER: 32768
.1.2.840.10006.300.43.1.2.1.1.2.436400128 = INTEGER: 32768
.1.2.840.10006.300.43.1.2.1.1.2.437784576 = INTEGER: 32768
.1.2.840.10006.300.43.1.2.1.1.2.440926208 = INTEGER: 32768
.1.2.840.10006.300.43.1.2.1.1.2.440930304 = INTEGER: 32768
.1.2.840.10006.300.43.1.2.1.1.2.440934400 = INTEGER: 32768
.1.2.840.10006.300.43.1.2.1.1.2.440938496 = INTEGER: 32768
.1.2.840.10006.300.43.1.2.1.1.2.440942592 = INTEGER: 32768
.1.2.840.10006.300.43.1.2.1.1.2.440946688 = INTEGER: 32768
.1.2.840.10006.300.43.1.2.1.1.2.440950784 = INTEGER: 32768
.1.2.840.10006.300.43.1.2.1.1.2.440954880 = INTEGER: 32768
.1.2.840.10006.300.43.1.2.1.1.2.440958976 = INTEGER: 32768
.1.2.840.10006.300.43.1.2.1.1.2.440963072 = INTEGER: 32768
.1.2.840.10006.300.43.1.2.1.1.2.440967168 = INTEGER: 32768
.1.2.840.10006.300.43.1.2.1.1.2.440971264 = INTEGER: 32768
.1.2.840.10006.300.43.1.2.1.1.2.440975360 = INTEGER: 32768
.1.2.840.10006.300.43.1.2.1.1.2.440979456 = INTEGER: 32768
.1.2.840.10006.300.43.1.2.1.1.2.440983552 = INTEGER: 32768
.1.2.840.10006.300.43.1.2.1.1.2.440987648 = INTEGER: 32768
.1.2.840.10006.300.43.1.2.1.1.2.440991744 = INTEGER: 32768
.1.2.840.10006.300.43.1.2.1.1.2.440995840 = INTEGER: 32768
.1.2.840.10006.300.43.1.2.1.1.2.440999936 = INTEGER: 32768
.1.2.840.10006.300.43.1.2.1.1.2.441004032 = INTEGER: 32768
.1.2.840.10006.300.43.1.2.1.1.2.441008128 = INTEGER: 32768
.1.2.840.10006.300.43.1.2.1.1.2.441012224 = INTEGER: 32768
.1.2.840.10006.300.43.1.2.1.1.2.441020416 = INTEGER: 32768
.1.2.840.10006.300.43.1.2.1.1.2.441024512 = INTEGER: 32768
.1.2.840.10006.300.43.1.2.1.1.2.441040896 = INTEGER: 32768
.1.2.840.10006.300.43.1.2.1.1.2.441044992 = INTEGER: 32768
.1.2.840.10006.300.43.1.2.1.1.2.441049088 = INTEGER: 32768
.1.2.840.10006.300.43.1.2.1.1.2.441053184 = INTEGER: 32768
.1.2.840.10006.300.43.1.2.1.1.3.436232192 = STRING: "0-24-98-ea-ca-c1"
.1.2.840.10006.300.43.1.2.1.1.3.436240384 = STRING: "0-24-98-ea-ca-c1"
.1.2.840.10006.300.43.1.2.1.1.3.436244480 = STRING: "0-24-98-ea-ca-c1"
.1.2.840.10006.300.43.1.2.1.1.3.436248576 = STRING: "0-24-98-ea-ca-c1"
.1.2.840.10006.300.43.1.2.1.1.3.436252672 = STRING: "0-24-98-ea-ca-c1"
.1.2.840.10006.300.43.1.2.1.1.3.436256768 = STRING: "0-24-98-ea-ca-c1"
.1.2.840.10006.300.43.1.2.1.1.3.436260864 = STRING: "0-24-98-ea-ca-c1"
.1.2.840.10006.300.43.1.2.1.1.3.436264960 = STRING: "0-24-98-ea-ca-c1"
.1.2.840.10006.300.43.1.2.1.1.3.436269056 = STRING: "0-24-98-ea-ca-c1"
.1.2.840.10006.300.43.1.2.1.1.3.436273152 = STRING: "0-24-98-ea-ca-c1"
.1.2.840.10006.300.43.1.2.1.1.3.436277248 = STRING: "0-24-98-ea-ca-c1"
.1.2.840.10006.300.43.1.2.1.1.3.436285440 = STRING: "0-24-98-ea-ca-c1"
.1.2.840.10006.300.43.1.2.1.1.3.436293632 = STRING: "0-24-98-ea-ca-c1"
.1.2.840.10006.300.43.1.2.1.1.3.436400128 = STRING: "0-24-98-ea-ca-c1"
.1.2.840.10006.300.43.1.2.1.1.3.437784576 = STRING: "0-24-98-ea-ca-c1"
.1.2.840.10006.300.43.1.2.1.1.3.440926208 = STRING: "0-24-98-ea-ca-c1"
.1.2.840.10006.300.43.1.2.1.1.3.440930304 = STRING: "0-24-98-ea-ca-c1"
.1.2.840.10006.300.43.1.2.1.1.3.440934400 = STRING: "0-24-98-ea-ca-c1"
.1.2.840.10006.300.43.1.2.1.1.3.440938496 = STRING: "0-24-98-ea-ca-c1"
.1.2.840.10006.300.43.1.2.1.1.3.440942592 = STRING: "0-24-98-ea-ca-c1"
.1.2.840.10006.300.43.1.2.1.1.3.440946688 = STRING: "0-24-98-ea-ca-c1"
.1.2.840.10006.300.43.1.2.1.1.3.440950784 = STRING: "0-24-98-ea-ca-c1"
.1.2.840.10006.300.43.1.2.1.1.3.440954880 = STRING: "0-24-98-ea-ca-c1"
.1.2.840.10006.300.43.1.2.1.1.3.440958976 = STRING: "0-24-98-ea-ca-c1"
.1.2.840.10006.300.43.1.2.1.1.3.440963072 = STRING: "0-24-98-ea-ca-c1"
.1.2.840.10006.300.43.1.2.1.1.3.440967168 = STRING: "0-24-98-ea-ca-c1"
.1.2.840.10006.300.43.1.2.1.1.3.440971264 = STRING: "0-24-98-ea-ca-c1"
.1.2.840.10006.300.43.1.2.1.1.3.440975360 = STRING: "0-24-98-ea-ca-c1"
.1.2.840.10006.300.43.1.2.1.1.3.440979456 = STRING: "0-24-98-ea-ca-c1"
.1.2.840.10006.300.43.1.2.1.1.3.440983552 = STRING: "0-24-98-ea-ca-c1"
.1.2.840.10006.300.43.1.2.1.1.3.440987648 = STRING: "0-24-98-ea-ca-c1"
.1.2.840.10006.300.43.1.2.1.1.3.440991744 = STRING: "0-24-98-ea-ca-c1"
.1.2.840.10006.300.43.1.2.1.1.3.440995840 = STRING: "0-24-98-ea-ca-c1"
.1.2.840.10006.300.43.1.2.1.1.3.440999936 = STRING: "0-24-98-ea-ca-c1"
.1.2.840.10006.300.43.1.2.1.1.3.441004032 = STRING: "0-24-98-ea-ca-c1"
.1.2.840.10006.300.43.1.2.1.1.3.441008128 = STRING: "0-24-98-ea-ca-c1"
.1.2.840.10006.300.43.1.2.1.1.3.441012224 = STRING: "0-24-98-ea-ca-c1"
.1.2.840.10006.300.43.1.2.1.1.3.441020416 = STRING: "0-24-98-ea-ca-c1"
.1.2.840.10006.300.43.1.2.1.1.3.441024512 = STRING: "0-24-98-ea-ca-c1"
.1.2.840.10006.300.43.1.2.1.1.3.441040896 = STRING: "0-24-98-ea-ca-c1"
.1.2.840.10006.300.43.1.2.1.1.3.441044992 = STRING: "0-24-98-ea-ca-c1"
.1.2.840.10006.300.43.1.2.1.1.3.441049088 = STRING: "0-24-98-ea-ca-c1"
.1.2.840.10006.300.43.1.2.1.1.3.441053184 = STRING: "0-24-98-ea-ca-c1"
.1.2.840.10006.300.43.1.2.1.1.4.436232192 = INTEGER: 32794
.1.2.840.10006.300.43.1.2.1.1.4.436240384 = INTEGER: 32795
.1.2.840.10006.300.43.1.2.1.1.4.436244480 = INTEGER: 32796
.1.2.840.10006.300.43.1.2.1.1.4.436248576 = INTEGER: 32797
.1.2.840.10006.300.43.1.2.1.1.4.436252672 = INTEGER: 32798
.1.2.840.10006.300.43.1.2.1.1.4.436256768 = INTEGER: 32799
.1.2.840.10006.300.43.1.2.1.1.4.436260864 = INTEGER: 32800
.1.2.840.10006.300.43.1.2.1.1.4.436264960 = INTEGER: 32801
.1.2.840.10006.300.43.1.2.1.1.4.436269056 = INTEGER: 32802
.1.2.840.10006.300.43.1.2.1.1.4.436273152 = INTEGER: 32803
.1.2.840.10006.300.43.1.2.1.1.4.436277248 = INTEGER: 32804
.1.2.840.10006.300.43.1.2.1.1.4.436285440 = INTEGER: 32882
.1.2.840.10006.300.43.1.2.1.1.4.436293632 = INTEGER: 32806
.1.2.840.10006.300.43.1.2.1.1.4.436400128 = INTEGER: 32878
.1.2.840.10006.300.43.1.2.1.1.4.437784576 = INTEGER: 32881
.1.2.840.10006.300.43.1.2.1.1.4.440926208 = INTEGER: 1000
.1.2.840.10006.300.43.1.2.1.1.4.440930304 = INTEGER: 1000
.1.2.840.10006.300.43.1.2.1.1.4.440934400 = INTEGER: 32769
.1.2.840.10006.300.43.1.2.1.1.4.440938496 = INTEGER: 32770
.1.2.840.10006.300.43.1.2.1.1.4.440942592 = INTEGER: 32770
.1.2.840.10006.300.43.1.2.1.1.4.440946688 = INTEGER: 32772
.1.2.840.10006.300.43.1.2.1.1.4.440950784 = INTEGER: 32772
.1.2.840.10006.300.43.1.2.1.1.4.440954880 = INTEGER: 32772
.1.2.840.10006.300.43.1.2.1.1.4.440958976 = INTEGER: 32772
.1.2.840.10006.300.43.1.2.1.1.4.440963072 = INTEGER: 32778
.1.2.840.10006.300.43.1.2.1.1.4.440967168 = INTEGER: 32779
.1.2.840.10006.300.43.1.2.1.1.4.440971264 = INTEGER: 32780
.1.2.840.10006.300.43.1.2.1.1.4.440975360 = INTEGER: 32781
.1.2.840.10006.300.43.1.2.1.1.4.440979456 = INTEGER: 32782
.1.2.840.10006.300.43.1.2.1.1.4.440983552 = INTEGER: 32783
.1.2.840.10006.300.43.1.2.1.1.4.440987648 = INTEGER: 32784
.1.2.840.10006.300.43.1.2.1.1.4.440991744 = INTEGER: 32785
.1.2.840.10006.300.43.1.2.1.1.4.440995840 = INTEGER: 32786
.1.2.840.10006.300.43.1.2.1.1.4.440999936 = INTEGER: 32787
.1.2.840.10006.300.43.1.2.1.1.4.441004032 = INTEGER: 32788
.1.2.840.10006.300.43.1.2.1.1.4.441008128 = INTEGER: 32789
.1.2.840.10006.300.43.1.2.1.1.4.441012224 = INTEGER: 32790
.1.2.840.10006.300.43.1.2.1.1.4.441020416 = INTEGER: 32792
.1.2.840.10006.300.43.1.2.1.1.4.441024512 = INTEGER: 32793
.1.2.840.10006.300.43.1.2.1.1.4.441040896 = INTEGER: 32774
.1.2.840.10006.300.43.1.2.1.1.4.441044992 = INTEGER: 32774
.1.2.840.10006.300.43.1.2.1.1.4.441049088 = INTEGER: 32774
.1.2.840.10006.300.43.1.2.1.1.4.441053184 = INTEGER: 32774
.1.2.840.10006.300.43.1.2.1.1.5.436232192 = INTEGER: 32794
.1.2.840.10006.300.43.1.2.1.1.5.436240384 = INTEGER: 32795
.1.2.840.10006.300.43.1.2.1.1.5.436244480 = INTEGER: 32796
.1.2.840.10006.300.43.1.2.1.1.5.436248576 = INTEGER: 32797
.1.2.840.10006.300.43.1.2.1.1.5.436252672 = INTEGER: 32798
.1.2.840.10006.300.43.1.2.1.1.5.436256768 = INTEGER: 32799
.1.2.840.10006.300.43.1.2.1.1.5.436260864 = INTEGER: 32800
.1.2.840.10006.300.43.1.2.1.1.5.436264960 = INTEGER: 32801
.1.2.840.10006.300.43.1.2.1.1.5.436269056 = INTEGER: 32802
.1.2.840.10006.300.43.1.2.1.1.5.436273152 = INTEGER: 32803
.1.2.840.10006.300.43.1.2.1.1.5.436277248 = INTEGER: 32804
.1.2.840.10006.300.43.1.2.1.1.5.436285440 = INTEGER: 32882
.1.2.840.10006.300.43.1.2.1.1.5.436293632 = INTEGER: 32806
.1.2.840.10006.300.43.1.2.1.1.5.436400128 = INTEGER: 32878
.1.2.840.10006.300.43.1.2.1.1.5.437784576 = INTEGER: 32881
.1.2.840.10006.300.43.1.2.1.1.5.440926208 = INTEGER: 1000
.1.2.840.10006.300.43.1.2.1.1.5.440930304 = INTEGER: 1000
.1.2.840.10006.300.43.1.2.1.1.5.440934400 = INTEGER: 32769
.1.2.840.10006.300.43.1.2.1.1.5.440938496 = INTEGER: 32770
.1.2.840.10006.300.43.1.2.1.1.5.440942592 = INTEGER: 32770
.1.2.840.10006.300.43.1.2.1.1.5.440946688 = INTEGER: 32772
.1.2.840.10006.300.43.1.2.1.1.5.440950784 = INTEGER: 32772
.1.2.840.10006.300.43.1.2.1.1.5.440954880 = INTEGER: 32772
.1.2.840.10006.300.43.1.2.1.1.5.440958976 = INTEGER: 32772
.1.2.840.10006.300.43.1.2.1.1.5.440963072 = INTEGER: 32778
.1.2.840.10006.300.43.1.2.1.1.5.440967168 = INTEGER: 32779
.1.2.840.10006.300.43.1.2.1.1.5.440971264 = INTEGER: 32780
.1.2.840.10006.300.43.1.2.1.1.5.440975360 = INTEGER: 32781
.1.2.840.10006.300.43.1.2.1.1.5.440979456 = INTEGER: 32782
.1.2.840.10006.300.43.1.2.1.1.5.440983552 = INTEGER: 32783
.1.2.840.10006.300.43.1.2.1.1.5.440987648 = INTEGER: 32784
.1.2.840.10006.300.43.1.2.1.1.5.440991744 = INTEGER: 32785
.1.2.840.10006.300.43.1.2.1.1.5.440995840 = INTEGER: 32786
.1.2.840.10006.300.43.1.2.1.1.5.440999936 = INTEGER: 32787
.1.2.840.10006.300.43.1.2.1.1.5.441004032 = INTEGER: 32788
.1.2.840.10006.300.43.1.2.1.1.5.441008128 = INTEGER: 32789
.1.2.840.10006.300.43.1.2.1.1.5.441012224 = INTEGER: 32790
.1.2.840.10006.300.43.1.2.1.1.5.441020416 = INTEGER: 32792
.1.2.840.10006.300.43.1.2.1.1.5.441024512 = INTEGER: 32793
.1.2.840.10006.300.43.1.2.1.1.5.441040896 = INTEGER: 32774
.1.2.840.10006.300.43.1.2.1.1.5.441044992 = INTEGER: 32774
.1.2.840.10006.300.43.1.2.1.1.5.441049088 = INTEGER: 32774
.1.2.840.10006.300.43.1.2.1.1.5.441053184 = INTEGER: 32774
.1.2.840.10006.300.43.1.2.1.1.6.436232192 = INTEGER: 32768
.1.2.840.10006.300.43.1.2.1.1.6.436240384 = INTEGER: 32768
.1.2.840.10006.300.43.1.2.1.1.6.436244480 = INTEGER: 32768
.1.2.840.10006.300.43.1.2.1.1.6.436248576 = INTEGER: 32768
.1.2.840.10006.300.43.1.2.1.1.6.436252672 = INTEGER: 32768
.1.2.840.10006.300.43.1.2.1.1.6.436256768 = INTEGER: 32768
.1.2.840.10006.300.43.1.2.1.1.6.436260864 = INTEGER: 32768
.1.2.840.10006.300.43.1.2.1.1.6.436264960 = INTEGER: 32768
.1.2.840.10006.300.43.1.2.1.1.6.436269056 = INTEGER: 32768
.1.2.840.10006.300.43.1.2.1.1.6.436273152 = INTEGER: 32768
.1.2.840.10006.300.43.1.2.1.1.6.436277248 = INTEGER: 32768
.1.2.840.10006.300.43.1.2.1.1.6.436285440 = INTEGER: 32768
.1.2.840.10006.300.43.1.2.1.1.6.436293632 = INTEGER: 32768
.1.2.840.10006.300.43.1.2.1.1.6.436400128 = INTEGER: 32768
.1.2.840.10006.300.43.1.2.1.1.6.437784576 = INTEGER: 32768
.1.2.840.10006.300.43.1.2.1.1.6.440926208 = INTEGER: 32768
.1.2.840.10006.300.43.1.2.1.1.6.440930304 = INTEGER: 32768
.1.2.840.10006.300.43.1.2.1.1.6.440934400 = INTEGER: 32768
.1.2.840.10006.300.43.1.2.1.1.6.440938496 = INTEGER: 32667
.1.2.840.10006.300.43.1.2.1.1.6.440942592 = INTEGER: 32667
.1.2.840.10006.300.43.1.2.1.1.6.440946688 = INTEGER: 32667
.1.2.840.10006.300.43.1.2.1.1.6.440950784 = INTEGER: 32667
.1.2.840.10006.300.43.1.2.1.1.6.440954880 = INTEGER: 32667
.1.2.840.10006.300.43.1.2.1.1.6.440958976 = INTEGER: 32667
.1.2.840.10006.300.43.1.2.1.1.6.440963072 = INTEGER: 32768
.1.2.840.10006.300.43.1.2.1.1.6.440967168 = INTEGER: 32768
.1.2.840.10006.300.43.1.2.1.1.6.440971264 = INTEGER: 32768
.1.2.840.10006.300.43.1.2.1.1.6.440975360 = INTEGER: 32768
.1.2.840.10006.300.43.1.2.1.1.6.440979456 = INTEGER: 32768
.1.2.840.10006.300.43.1.2.1.1.6.440983552 = INTEGER: 32768
.1.2.840.10006.300.43.1.2.1.1.6.440987648 = INTEGER: 32768
.1.2.840.10006.300.43.1.2.1.1.6.440991744 = INTEGER: 32768
.1.2.840.10006.300.43.1.2.1.1.6.440995840 = INTEGER: 32768
.1.2.840.10006.300.43.1.2.1.1.6.440999936 = INTEGER: 32768
.1.2.840.10006.300.43.1.2.1.1.6.441004032 = INTEGER: 32768
.1.2.840.10006.300.43.1.2.1.1.6.441008128 = INTEGER: 32768
.1.2.840.10006.300.43.1.2.1.1.6.441012224 = INTEGER: 32768
.1.2.840.10006.300.43.1.2.1.1.6.441020416 = INTEGER: 32768
.1.2.840.10006.300.43.1.2.1.1.6.441024512 = INTEGER: 32768
.1.2.840.10006.300.43.1.2.1.1.6.441040896 = INTEGER: 32667
.1.2.840.10006.300.43.1.2.1.1.6.441044992 = INTEGER: 32667
.1.2.840.10006.300.43.1.2.1.1.6.441049088 = INTEGER: 32667
.1.2.840.10006.300.43.1.2.1.1.6.441053184 = INTEGER: 32667
.1.2.840.10006.300.43.1.2.1.1.7.436232192 = INTEGER: 32768
.1.2.840.10006.300.43.1.2.1.1.7.436240384 = INTEGER: 32768
.1.2.840.10006.300.43.1.2.1.1.7.436244480 = INTEGER: 32768
.1.2.840.10006.300.43.1.2.1.1.7.436248576 = INTEGER: 32768
.1.2.840.10006.300.43.1.2.1.1.7.436252672 = INTEGER: 32768
.1.2.840.10006.300.43.1.2.1.1.7.436256768 = INTEGER: 32768
.1.2.840.10006.300.43.1.2.1.1.7.436260864 = INTEGER: 32768
.1.2.840.10006.300.43.1.2.1.1.7.436264960 = INTEGER: 32768
.1.2.840.10006.300.43.1.2.1.1.7.436269056 = INTEGER: 32768
.1.2.840.10006.300.43.1.2.1.1.7.436273152 = INTEGER: 32768
.1.2.840.10006.300.43.1.2.1.1.7.436277248 = INTEGER: 32768
.1.2.840.10006.300.43.1.2.1.1.7.436285440 = INTEGER: 32768
.1.2.840.10006.300.43.1.2.1.1.7.436293632 = INTEGER: 32768
.1.2.840.10006.300.43.1.2.1.1.7.436400128 = INTEGER: 32768
.1.2.840.10006.300.43.1.2.1.1.7.437784576 = INTEGER: 32768
.1.2.840.10006.300.43.1.2.1.1.7.440926208 = INTEGER: 32768
.1.2.840.10006.300.43.1.2.1.1.7.440930304 = INTEGER: 32768
.1.2.840.10006.300.43.1.2.1.1.7.440934400 = INTEGER: 32768
.1.2.840.10006.300.43.1.2.1.1.7.440938496 = INTEGER: 32667
.1.2.840.10006.300.43.1.2.1.1.7.440942592 = INTEGER: 32667
.1.2.840.10006.300.43.1.2.1.1.7.440946688 = INTEGER: 32667
.1.2.840.10006.300.43.1.2.1.1.7.440950784 = INTEGER: 32667
.1.2.840.10006.300.43.1.2.1.1.7.440954880 = INTEGER: 32667
.1.2.840.10006.300.43.1.2.1.1.7.440958976 = INTEGER: 32667
.1.2.840.10006.300.43.1.2.1.1.7.440963072 = INTEGER: 32768
.1.2.840.10006.300.43.1.2.1.1.7.440967168 = INTEGER: 32768
.1.2.840.10006.300.43.1.2.1.1.7.440971264 = INTEGER: 32768
.1.2.840.10006.300.43.1.2.1.1.7.440975360 = INTEGER: 32768
.1.2.840.10006.300.43.1.2.1.1.7.440979456 = INTEGER: 32768
.1.2.840.10006.300.43.1.2.1.1.7.440983552 = INTEGER: 32768
.1.2.840.10006.300.43.1.2.1.1.7.440987648 = INTEGER: 32768
.1.2.840.10006.300.43.1.2.1.1.7.440991744 = INTEGER: 32768
.1.2.840.10006.300.43.1.2.1.1.7.440995840 = INTEGER: 32768
.1.2.840.10006.300.43.1.2.1.1.7.440999936 = INTEGER: 32768
.1.2.840.10006.300.43.1.2.1.1.7.441004032 = INTEGER: 32768
.1.2.840.10006.300.43.1.2.1.1.7.441008128 = INTEGER: 32768
.1.2.840.10006.300.43.1.2.1.1.7.441012224 = INTEGER: 32768
.1.2.840.10006.300.43.1.2.1.1.7.441020416 = INTEGER: 32768
.1.2.840.10006.300.43.1.2.1.1.7.441024512 = INTEGER: 32768
.1.2.840.10006.300.43.1.2.1.1.7.441040896 = INTEGER: 32667
.1.2.840.10006.300.43.1.2.1.1.7.441044992 = INTEGER: 32667
.1.2.840.10006.300.43.1.2.1.1.7.441049088 = INTEGER: 32667
.1.2.840.10006.300.43.1.2.1.1.7.441053184 = INTEGER: 32667
.1.2.840.10006.300.43.1.2.1.1.8.436232192 = STRING: "0-25-45-cf-83-c0"
.1.2.840.10006.300.43.1.2.1.1.8.436240384 = STRING: "0-16-9d-de-f6-0"
.1.2.840.10006.300.43.1.2.1.1.8.436244480 = STRING: "0-13-c3-32-13-0"
.1.2.840.10006.300.43.1.2.1.1.8.436248576 = STRING: "fc-fb-fb-4f-d2-80"
.1.2.840.10006.300.43.1.2.1.1.8.436252672 = STRING: "0-19-6-de-1f-0"
.1.2.840.10006.300.43.1.2.1.1.8.436256768 = STRING: "0-1a-6c-ee-9-80"
.1.2.840.10006.300.43.1.2.1.1.8.436260864 = STRING: "0-19-e8-33-7d-80"
.1.2.840.10006.300.43.1.2.1.1.8.436264960 = STRING: "0-18-73-8-af-0"
.1.2.840.10006.300.43.1.2.1.1.8.436269056 = STRING: "28-94-f-c7-9e-0"
.1.2.840.10006.300.43.1.2.1.1.8.436273152 = STRING: "0-19-6-d7-22-0"
.1.2.840.10006.300.43.1.2.1.1.8.436277248 = STRING: "0-17-95-8c-10-0"
.1.2.840.10006.300.43.1.2.1.1.8.436285440 = STRING: "d8-67-d9-d1-4b-0"
.1.2.840.10006.300.43.1.2.1.1.8.436293632 = STRING: "70-81-5-5c-6f-80"
.1.2.840.10006.300.43.1.2.1.1.8.436400128 = STRING: "0-1b-d5-81-80-80"
.1.2.840.10006.300.43.1.2.1.1.8.437784576 = STRING: "58-8d-9-c9-a1-0"
.1.2.840.10006.300.43.1.2.1.1.8.440926208 = STRING: "0-26-98-c-fd-41"
.1.2.840.10006.300.43.1.2.1.1.8.440930304 = STRING: "0-26-98-c-fd-41"
.1.2.840.10006.300.43.1.2.1.1.8.440934400 = STRING: "0-d-ec-cd-7e-7c"
.1.2.840.10006.300.43.1.2.1.1.8.440938496 = STRING: "0-23-4-ee-be-67"
.1.2.840.10006.300.43.1.2.1.1.8.440942592 = STRING: "0-23-4-ee-be-67"
.1.2.840.10006.300.43.1.2.1.1.8.440946688 = STRING: "0-23-4-ee-be-68"
.1.2.840.10006.300.43.1.2.1.1.8.440950784 = STRING: "0-23-4-ee-be-68"
.1.2.840.10006.300.43.1.2.1.1.8.440954880 = STRING: "0-23-4-ee-be-68"
.1.2.840.10006.300.43.1.2.1.1.8.440958976 = STRING: "0-23-4-ee-be-68"
.1.2.840.10006.300.43.1.2.1.1.8.440963072 = STRING: "0-25-45-59-70-0"
.1.2.840.10006.300.43.1.2.1.1.8.440967168 = STRING: "0-25-45-59-70-c0"
.1.2.840.10006.300.43.1.2.1.1.8.440971264 = STRING: "0-25-45-59-6e-40"
.1.2.840.10006.300.43.1.2.1.1.8.440975360 = STRING: "0-25-45-59-6d-80"
.1.2.840.10006.300.43.1.2.1.1.8.440979456 = STRING: "0-25-45-59-6d-c0"
.1.2.840.10006.300.43.1.2.1.1.8.440983552 = STRING: "0-25-45-59-6e-0"
.1.2.840.10006.300.43.1.2.1.1.8.440987648 = STRING: "0-25-45-59-6d-40"
.1.2.840.10006.300.43.1.2.1.1.8.440991744 = STRING: "0-25-45-cf-84-0"
.1.2.840.10006.300.43.1.2.1.1.8.440995840 = STRING: "0-25-45-59-70-40"
.1.2.840.10006.300.43.1.2.1.1.8.440999936 = STRING: "0-25-45-59-6e-c0"
.1.2.840.10006.300.43.1.2.1.1.8.441004032 = STRING: "0-25-45-59-6f-0"
.1.2.840.10006.300.43.1.2.1.1.8.441008128 = STRING: "0-25-45-59-6f-c0"
.1.2.840.10006.300.43.1.2.1.1.8.441012224 = STRING: "58-8d-9-cc-37-40"
.1.2.840.10006.300.43.1.2.1.1.8.441020416 = STRING: "0-25-45-59-6f-40"
.1.2.840.10006.300.43.1.2.1.1.8.441024512 = STRING: "0-25-45-59-6e-80"
.1.2.840.10006.300.43.1.2.1.1.8.441040896 = STRING: "0-23-4-ee-be-6a"
.1.2.840.10006.300.43.1.2.1.1.8.441044992 = STRING: "0-23-4-ee-be-6a"
.1.2.840.10006.300.43.1.2.1.1.8.441049088 = STRING: "0-23-4-ee-be-6a"
.1.2.840.10006.300.43.1.2.1.1.8.441053184 = STRING: "0-23-4-ee-be-6a"
.1.2.840.10006.300.43.1.2.1.1.9.436232192 = STRING: "0-25-45-cf-83-c0"
.1.2.840.10006.300.43.1.2.1.1.9.436240384 = STRING: "0-16-9d-de-f6-0"
.1.2.840.10006.300.43.1.2.1.1.9.436244480 = STRING: "0-13-c3-32-13-0"
.1.2.840.10006.300.43.1.2.1.1.9.436248576 = STRING: "fc-fb-fb-4f-d2-80"
.1.2.840.10006.300.43.1.2.1.1.9.436252672 = STRING: "0-19-6-de-1f-0"
.1.2.840.10006.300.43.1.2.1.1.9.436256768 = STRING: "0-1a-6c-ee-9-80"
.1.2.840.10006.300.43.1.2.1.1.9.436260864 = STRING: "0-19-e8-33-7d-80"
.1.2.840.10006.300.43.1.2.1.1.9.436264960 = STRING: "0-18-73-8-af-0"
.1.2.840.10006.300.43.1.2.1.1.9.436269056 = STRING: "28-94-f-c7-9e-0"
.1.2.840.10006.300.43.1.2.1.1.9.436273152 = STRING: "0-19-6-d7-22-0"
.1.2.840.10006.300.43.1.2.1.1.9.436277248 = STRING: "0-17-95-8c-10-0"
.1.2.840.10006.300.43.1.2.1.1.9.436285440 = STRING: "d8-67-d9-d1-4b-0"
.1.2.840.10006.300.43.1.2.1.1.9.436293632 = STRING: "70-81-5-5c-6f-80"
.1.2.840.10006.300.43.1.2.1.1.9.436400128 = STRING: "0-1b-d5-81-80-80"
.1.2.840.10006.300.43.1.2.1.1.9.437784576 = STRING: "58-8d-9-c9-a1-0"
.1.2.840.10006.300.43.1.2.1.1.9.440926208 = STRING: "0-26-98-c-fd-41"
.1.2.840.10006.300.43.1.2.1.1.9.440930304 = STRING: "0-26-98-c-fd-41"
.1.2.840.10006.300.43.1.2.1.1.9.440934400 = STRING: "0-d-ec-cd-7e-7c"
.1.2.840.10006.300.43.1.2.1.1.9.440938496 = STRING: "0-23-4-ee-be-67"
.1.2.840.10006.300.43.1.2.1.1.9.440942592 = STRING: "0-23-4-ee-be-67"
.1.2.840.10006.300.43.1.2.1.1.9.440946688 = STRING: "0-23-4-ee-be-68"
.1.2.840.10006.300.43.1.2.1.1.9.440950784 = STRING: "0-23-4-ee-be-68"
.1.2.840.10006.300.43.1.2.1.1.9.440954880 = STRING: "0-23-4-ee-be-68"
.1.2.840.10006.300.43.1.2.1.1.9.440958976 = STRING: "0-23-4-ee-be-68"
.1.2.840.10006.300.43.1.2.1.1.9.440963072 = STRING: "0-25-45-59-70-0"
.1.2.840.10006.300.43.1.2.1.1.9.440967168 = STRING: "0-25-45-59-70-c0"
.1.2.840.10006.300.43.1.2.1.1.9.440971264 = STRING: "0-25-45-59-6e-40"
.1.2.840.10006.300.43.1.2.1.1.9.440975360 = STRING: "0-25-45-59-6d-80"
.1.2.840.10006.300.43.1.2.1.1.9.440979456 = STRING: "0-25-45-59-6d-c0"
.1.2.840.10006.300.43.1.2.1.1.9.440983552 = STRING: "0-25-45-59-6e-0"
.1.2.840.10006.300.43.1.2.1.1.9.440987648 = STRING: "0-25-45-59-6d-40"
.1.2.840.10006.300.43.1.2.1.1.9.440991744 = STRING: "0-25-45-cf-84-0"
.1.2.840.10006.300.43.1.2.1.1.9.440995840 = STRING: "0-25-45-59-70-40"
.1.2.840.10006.300.43.1.2.1.1.9.440999936 = STRING: "0-25-45-59-6e-c0"
.1.2.840.10006.300.43.1.2.1.1.9.441004032 = STRING: "0-25-45-59-6f-0"
.1.2.840.10006.300.43.1.2.1.1.9.441008128 = STRING: "0-25-45-59-6f-c0"
.1.2.840.10006.300.43.1.2.1.1.9.441012224 = STRING: "58-8d-9-cc-37-40"
.1.2.840.10006.300.43.1.2.1.1.9.441020416 = STRING: "0-25-45-59-6f-40"
.1.2.840.10006.300.43.1.2.1.1.9.441024512 = STRING: "0-25-45-59-6e-80"
.1.2.840.10006.300.43.1.2.1.1.9.441040896 = STRING: "0-23-4-ee-be-6a"
.1.2.840.10006.300.43.1.2.1.1.9.441044992 = STRING: "0-23-4-ee-be-6a"
.1.2.840.10006.300.43.1.2.1.1.9.441049088 = STRING: "0-23-4-ee-be-6a"
.1.2.840.10006.300.43.1.2.1.1.9.441053184 = STRING: "0-23-4-ee-be-6a"
.1.2.840.10006.300.43.1.2.1.1.10.436232192 = INTEGER: 14
.1.2.840.10006.300.43.1.2.1.1.10.436240384 = INTEGER: 1
.1.2.840.10006.300.43.1.2.1.1.10.436244480 = INTEGER: 3
.1.2.840.10006.300.43.1.2.1.1.10.436248576 = INTEGER: 4
.1.2.840.10006.300.43.1.2.1.1.10.436252672 = INTEGER: 5
.1.2.840.10006.300.43.1.2.1.1.10.436256768 = INTEGER: 6
.1.2.840.10006.300.43.1.2.1.1.10.436260864 = INTEGER: 7
.1.2.840.10006.300.43.1.2.1.1.10.436264960 = INTEGER: 9
.1.2.840.10006.300.43.1.2.1.1.10.436269056 = INTEGER: 10
.1.2.840.10006.300.43.1.2.1.1.10.436273152 = INTEGER: 11
.1.2.840.10006.300.43.1.2.1.1.10.436277248 = INTEGER: 13
.1.2.840.10006.300.43.1.2.1.1.10.436285440 = INTEGER: 1
.1.2.840.10006.300.43.1.2.1.1.10.436293632 = INTEGER: 38
.1.2.840.10006.300.43.1.2.1.1.10.436400128 = INTEGER: 1
.1.2.840.10006.300.43.1.2.1.1.10.437784576 = INTEGER: 1
.1.2.840.10006.300.43.1.2.1.1.10.440926208 = INTEGER: 1000
.1.2.840.10006.300.43.1.2.1.1.10.440930304 = INTEGER: 1000
.1.2.840.10006.300.43.1.2.1.1.10.440934400 = INTEGER: 0
.1.2.840.10006.300.43.1.2.1.1.10.440938496 = INTEGER: 32770
.1.2.840.10006.300.43.1.2.1.1.10.440942592 = INTEGER: 32770
.1.2.840.10006.300.43.1.2.1.1.10.440946688 = INTEGER: 32772
.1.2.840.10006.300.43.1.2.1.1.10.440950784 = INTEGER: 32772
.1.2.840.10006.300.43.1.2.1.1.10.440954880 = INTEGER: 32772
.1.2.840.10006.300.43.1.2.1.1.10.440958976 = INTEGER: 32772
.1.2.840.10006.300.43.1.2.1.1.10.440963072 = INTEGER: 10
.1.2.840.10006.300.43.1.2.1.1.10.440967168 = INTEGER: 11
.1.2.840.10006.300.43.1.2.1.1.10.440971264 = INTEGER: 12
.1.2.840.10006.300.43.1.2.1.1.10.440975360 = INTEGER: 13
.1.2.840.10006.300.43.1.2.1.1.10.440979456 = INTEGER: 14
.1.2.840.10006.300.43.1.2.1.1.10.440983552 = INTEGER: 15
.1.2.840.10006.300.43.1.2.1.1.10.440987648 = INTEGER: 16
.1.2.840.10006.300.43.1.2.1.1.10.440991744 = INTEGER: 17
.1.2.840.10006.300.43.1.2.1.1.10.440995840 = INTEGER: 18
.1.2.840.10006.300.43.1.2.1.1.10.440999936 = INTEGER: 19
.1.2.840.10006.300.43.1.2.1.1.10.441004032 = INTEGER: 20
.1.2.840.10006.300.43.1.2.1.1.10.441008128 = INTEGER: 21
.1.2.840.10006.300.43.1.2.1.1.10.441012224 = INTEGER: 22
.1.2.840.10006.300.43.1.2.1.1.10.441020416 = INTEGER: 24
.1.2.840.10006.300.43.1.2.1.1.10.441024512 = INTEGER: 8
.1.2.840.10006.300.43.1.2.1.1.10.441040896 = INTEGER: 32774
.1.2.840.10006.300.43.1.2.1.1.10.441044992 = INTEGER: 32774
.1.2.840.10006.300.43.1.2.1.1.10.441049088 = INTEGER: 32774
.1.2.840.10006.300.43.1.2.1.1.10.441053184 = INTEGER: 32774
.1.2.840.10006.300.43.1.2.1.1.11.436232192 = INTEGER: 14
.1.2.840.10006.300.43.1.2.1.1.11.436240384 = INTEGER: 1
.1.2.840.10006.300.43.1.2.1.1.11.436244480 = INTEGER: 3
.1.2.840.10006.300.43.1.2.1.1.11.436248576 = INTEGER: 4
.1.2.840.10006.300.43.1.2.1.1.11.436252672 = INTEGER: 5
.1.2.840.10006.300.43.1.2.1.1.11.436256768 = INTEGER: 6
.1.2.840.10006.300.43.1.2.1.1.11.436260864 = INTEGER: 7
.1.2.840.10006.300.43.1.2.1.1.11.436264960 = INTEGER: 9
.1.2.840.10006.300.43.1.2.1.1.11.436269056 = INTEGER: 10
.1.2.840.10006.300.43.1.2.1.1.11.436273152 = INTEGER: 11
.1.2.840.10006.300.43.1.2.1.1.11.436277248 = INTEGER: 13
.1.2.840.10006.300.43.1.2.1.1.11.436285440 = INTEGER: 1
.1.2.840.10006.300.43.1.2.1.1.11.436293632 = INTEGER: 38
.1.2.840.10006.300.43.1.2.1.1.11.436400128 = INTEGER: 1
.1.2.840.10006.300.43.1.2.1.1.11.437784576 = INTEGER: 1
.1.2.840.10006.300.43.1.2.1.1.11.440926208 = INTEGER: 1000
.1.2.840.10006.300.43.1.2.1.1.11.440930304 = INTEGER: 1000
.1.2.840.10006.300.43.1.2.1.1.11.440934400 = INTEGER: 0
.1.2.840.10006.300.43.1.2.1.1.11.440938496 = INTEGER: 32770
.1.2.840.10006.300.43.1.2.1.1.11.440942592 = INTEGER: 32770
.1.2.840.10006.300.43.1.2.1.1.11.440946688 = INTEGER: 32772
.1.2.840.10006.300.43.1.2.1.1.11.440950784 = INTEGER: 32772
.1.2.840.10006.300.43.1.2.1.1.11.440954880 = INTEGER: 32772
.1.2.840.10006.300.43.1.2.1.1.11.440958976 = INTEGER: 32772
.1.2.840.10006.300.43.1.2.1.1.11.440963072 = INTEGER: 10
.1.2.840.10006.300.43.1.2.1.1.11.440967168 = INTEGER: 11
.1.2.840.10006.300.43.1.2.1.1.11.440971264 = INTEGER: 12
.1.2.840.10006.300.43.1.2.1.1.11.440975360 = INTEGER: 13
.1.2.840.10006.300.43.1.2.1.1.11.440979456 = INTEGER: 14
.1.2.840.10006.300.43.1.2.1.1.11.440983552 = INTEGER: 15
.1.2.840.10006.300.43.1.2.1.1.11.440987648 = INTEGER: 16
.1.2.840.10006.300.43.1.2.1.1.11.440991744 = INTEGER: 17
.1.2.840.10006.300.43.1.2.1.1.11.440995840 = INTEGER: 18
.1.2.840.10006.300.43.1.2.1.1.11.440999936 = INTEGER: 19
.1.2.840.10006.300.43.1.2.1.1.11.441004032 = INTEGER: 20
.1.2.840.10006.300.43.1.2.1.1.11.441008128 = INTEGER: 21
.1.2.840.10006.300.43.1.2.1.1.11.441012224 = INTEGER: 22
.1.2.840.10006.300.43.1.2.1.1.11.441020416 = INTEGER: 24
.1.2.840.10006.300.43.1.2.1.1.11.441024512 = INTEGER: 8
.1.2.840.10006.300.43.1.2.1.1.11.441040896 = INTEGER: 32774
.1.2.840.10006.300.43.1.2.1.1.11.441044992 = INTEGER: 32774
.1.2.840.10006.300.43.1.2.1.1.11.441049088 = INTEGER: 32774
.1.2.840.10006.300.43.1.2.1.1.11.441053184 = INTEGER: 32774
.1.2.840.10006.300.43.1.2.1.1.12.436232192 = INTEGER: 369098777
.1.2.840.10006.300.43.1.2.1.1.12.436240384 = INTEGER: 369098778
.1.2.840.10006.300.43.1.2.1.1.12.436244480 = INTEGER: 369098779
.1.2.840.10006.300.43.1.2.1.1.12.436248576 = INTEGER: 369098780
.1.2.840.10006.300.43.1.2.1.1.12.436252672 = INTEGER: 369098781
.1.2.840.10006.300.43.1.2.1.1.12.436256768 = INTEGER: 369098782
.1.2.840.10006.300.43.1.2.1.1.12.436260864 = INTEGER: 369098783
.1.2.840.10006.300.43.1.2.1.1.12.436264960 = INTEGER: 369098784
.1.2.840.10006.300.43.1.2.1.1.12.436269056 = INTEGER: 369098785
.1.2.840.10006.300.43.1.2.1.1.12.436273152 = INTEGER: 369098786
.1.2.840.10006.300.43.1.2.1.1.12.436277248 = INTEGER: 369098787
.1.2.840.10006.300.43.1.2.1.1.12.436285440 = INTEGER: 369098865
.1.2.840.10006.300.43.1.2.1.1.12.436293632 = INTEGER: 369098789
.1.2.840.10006.300.43.1.2.1.1.12.436400128 = INTEGER: 369098861
.1.2.840.10006.300.43.1.2.1.1.12.437784576 = INTEGER: 369098864
.1.2.840.10006.300.43.1.2.1.1.12.440926208 = INTEGER: 369099752
.1.2.840.10006.300.43.1.2.1.1.12.440930304 = INTEGER: 369099752
.1.2.840.10006.300.43.1.2.1.1.12.440934400 = INTEGER: 369098752
.1.2.840.10006.300.43.1.2.1.1.12.440938496 = INTEGER: 369098753
.1.2.840.10006.300.43.1.2.1.1.12.440942592 = INTEGER: 369098753
.1.2.840.10006.300.43.1.2.1.1.12.440946688 = INTEGER: 369098755
.1.2.840.10006.300.43.1.2.1.1.12.440950784 = INTEGER: 369098755
.1.2.840.10006.300.43.1.2.1.1.12.440954880 = INTEGER: 369098755
.1.2.840.10006.300.43.1.2.1.1.12.440958976 = INTEGER: 369098755
.1.2.840.10006.300.43.1.2.1.1.12.440963072 = INTEGER: 369098761
.1.2.840.10006.300.43.1.2.1.1.12.440967168 = INTEGER: 369098762
.1.2.840.10006.300.43.1.2.1.1.12.440971264 = INTEGER: 369098763
.1.2.840.10006.300.43.1.2.1.1.12.440975360 = INTEGER: 369098764
.1.2.840.10006.300.43.1.2.1.1.12.440979456 = INTEGER: 369098765
.1.2.840.10006.300.43.1.2.1.1.12.440983552 = INTEGER: 369098766
.1.2.840.10006.300.43.1.2.1.1.12.440987648 = INTEGER: 369098767
.1.2.840.10006.300.43.1.2.1.1.12.440991744 = INTEGER: 369098768
.1.2.840.10006.300.43.1.2.1.1.12.440995840 = INTEGER: 369098769
.1.2.840.10006.300.43.1.2.1.1.12.440999936 = INTEGER: 369098770
.1.2.840.10006.300.43.1.2.1.1.12.441004032 = INTEGER: 369098771
.1.2.840.10006.300.43.1.2.1.1.12.441008128 = INTEGER: 369098772
.1.2.840.10006.300.43.1.2.1.1.12.441012224 = INTEGER: 369098773
.1.2.840.10006.300.43.1.2.1.1.12.441020416 = INTEGER: 369098775
.1.2.840.10006.300.43.1.2.1.1.12.441024512 = INTEGER: 369098776
.1.2.840.10006.300.43.1.2.1.1.12.441040896 = INTEGER: 369098757
.1.2.840.10006.300.43.1.2.1.1.12.441044992 = INTEGER: 369098757
.1.2.840.10006.300.43.1.2.1.1.12.441049088 = INTEGER: 369098757
.1.2.840.10006.300.43.1.2.1.1.12.441053184 = INTEGER: 369098757
.1.2.840.10006.300.43.1.2.1.1.13.436232192 = INTEGER: 369098777
.1.2.840.10006.300.43.1.2.1.1.13.436240384 = INTEGER: 369098778
.1.2.840.10006.300.43.1.2.1.1.13.436244480 = INTEGER: 369098779
.1.2.840.10006.300.43.1.2.1.1.13.436248576 = INTEGER: 369098780
.1.2.840.10006.300.43.1.2.1.1.13.436252672 = INTEGER: 369098781
.1.2.840.10006.300.43.1.2.1.1.13.436256768 = INTEGER: 369098782
.1.2.840.10006.300.43.1.2.1.1.13.436260864 = INTEGER: 369098783
.1.2.840.10006.300.43.1.2.1.1.13.436264960 = INTEGER: 369098784
.1.2.840.10006.300.43.1.2.1.1.13.436269056 = INTEGER: 369098785
.1.2.840.10006.300.43.1.2.1.1.13.436273152 = INTEGER: 369098786
.1.2.840.10006.300.43.1.2.1.1.13.436277248 = INTEGER: 369098787
.1.2.840.10006.300.43.1.2.1.1.13.436285440 = INTEGER: 369098865
.1.2.840.10006.300.43.1.2.1.1.13.436293632 = INTEGER: 369098789
.1.2.840.10006.300.43.1.2.1.1.13.436400128 = INTEGER: 369098861
.1.2.840.10006.300.43.1.2.1.1.13.437784576 = INTEGER: 369098864
.1.2.840.10006.300.43.1.2.1.1.13.440926208 = INTEGER: 369099752
.1.2.840.10006.300.43.1.2.1.1.13.440930304 = INTEGER: 369099752
.1.2.840.10006.300.43.1.2.1.1.13.440934400 = INTEGER: 369098752
.1.2.840.10006.300.43.1.2.1.1.13.440938496 = INTEGER: 369098753
.1.2.840.10006.300.43.1.2.1.1.13.440942592 = INTEGER: 369098753
.1.2.840.10006.300.43.1.2.1.1.13.440946688 = INTEGER: 369098755
.1.2.840.10006.300.43.1.2.1.1.13.440950784 = INTEGER: 369098755
.1.2.840.10006.300.43.1.2.1.1.13.440954880 = INTEGER: 369098755
.1.2.840.10006.300.43.1.2.1.1.13.440958976 = INTEGER: 369098755
.1.2.840.10006.300.43.1.2.1.1.13.440963072 = INTEGER: 369098761
.1.2.840.10006.300.43.1.2.1.1.13.440967168 = INTEGER: 369098762
.1.2.840.10006.300.43.1.2.1.1.13.440971264 = INTEGER: 369098763
.1.2.840.10006.300.43.1.2.1.1.13.440975360 = INTEGER: 369098764
.1.2.840.10006.300.43.1.2.1.1.13.440979456 = INTEGER: 369098765
.1.2.840.10006.300.43.1.2.1.1.13.440983552 = INTEGER: 369098766
.1.2.840.10006.300.43.1.2.1.1.13.440987648 = INTEGER: 369098767
.1.2.840.10006.300.43.1.2.1.1.13.440991744 = INTEGER: 369098768
.1.2.840.10006.300.43.1.2.1.1.13.440995840 = INTEGER: 369098769
.1.2.840.10006.300.43.1.2.1.1.13.440999936 = INTEGER: 369098770
.1.2.840.10006.300.43.1.2.1.1.13.441004032 = INTEGER: 369098771
.1.2.840.10006.300.43.1.2.1.1.13.441008128 = INTEGER: 369098772
.1.2.840.10006.300.43.1.2.1.1.13.441012224 = INTEGER: 369098773
.1.2.840.10006.300.43.1.2.1.1.13.441020416 = INTEGER: 369098775
.1.2.840.10006.300.43.1.2.1.1.13.441024512 = INTEGER: 369098776
.1.2.840.10006.300.43.1.2.1.1.13.441040896 = INTEGER: 369098757
.1.2.840.10006.300.43.1.2.1.1.13.441044992 = INTEGER: 369098757
.1.2.840.10006.300.43.1.2.1.1.13.441049088 = INTEGER: 369098757
.1.2.840.10006.300.43.1.2.1.1.13.441053184 = INTEGER: 369098757
.1.2.840.10006.300.43.1.2.1.1.14.436232192 = INTEGER: 263
.1.2.840.10006.300.43.1.2.1.1.14.436240384 = INTEGER: 265
.1.2.840.10006.300.43.1.2.1.1.14.436244480 = INTEGER: 266
.1.2.840.10006.300.43.1.2.1.1.14.436248576 = INTEGER: 267
.1.2.840.10006.300.43.1.2.1.1.14.436252672 = INTEGER: 268
.1.2.840.10006.300.43.1.2.1.1.14.436256768 = INTEGER: 269
.1.2.840.10006.300.43.1.2.1.1.14.436260864 = INTEGER: 270
.1.2.840.10006.300.43.1.2.1.1.14.436264960 = INTEGER: 271
.1.2.840.10006.300.43.1.2.1.1.14.436269056 = INTEGER: 272
.1.2.840.10006.300.43.1.2.1.1.14.436273152 = INTEGER: 273
.1.2.840.10006.300.43.1.2.1.1.14.436277248 = INTEGER: 274
.1.2.840.10006.300.43.1.2.1.1.14.436285440 = INTEGER: 276
.1.2.840.10006.300.43.1.2.1.1.14.436293632 = INTEGER: 278
.1.2.840.10006.300.43.1.2.1.1.14.436400128 = INTEGER: 304
.1.2.840.10006.300.43.1.2.1.1.14.437784576 = INTEGER: 1026
.1.2.840.10006.300.43.1.2.1.1.14.440926208 = INTEGER: 2561
.1.2.840.10006.300.43.1.2.1.1.14.440930304 = INTEGER: 2562
.1.2.840.10006.300.43.1.2.1.1.14.440934400 = INTEGER: 2563
.1.2.840.10006.300.43.1.2.1.1.14.440938496 = INTEGER: 2564
.1.2.840.10006.300.43.1.2.1.1.14.440942592 = INTEGER: 2565
.1.2.840.10006.300.43.1.2.1.1.14.440946688 = INTEGER: 2566
.1.2.840.10006.300.43.1.2.1.1.14.440950784 = INTEGER: 2567
.1.2.840.10006.300.43.1.2.1.1.14.440954880 = INTEGER: 2568
.1.2.840.10006.300.43.1.2.1.1.14.440958976 = INTEGER: 2569
.1.2.840.10006.300.43.1.2.1.1.14.440963072 = INTEGER: 2570
.1.2.840.10006.300.43.1.2.1.1.14.440967168 = INTEGER: 2571
.1.2.840.10006.300.43.1.2.1.1.14.440971264 = INTEGER: 2572
.1.2.840.10006.300.43.1.2.1.1.14.440975360 = INTEGER: 2573
.1.2.840.10006.300.43.1.2.1.1.14.440979456 = INTEGER: 2574
.1.2.840.10006.300.43.1.2.1.1.14.440983552 = INTEGER: 2575
.1.2.840.10006.300.43.1.2.1.1.14.440987648 = INTEGER: 2576
.1.2.840.10006.300.43.1.2.1.1.14.440991744 = INTEGER: 2577
.1.2.840.10006.300.43.1.2.1.1.14.440995840 = INTEGER: 2578
.1.2.840.10006.300.43.1.2.1.1.14.440999936 = INTEGER: 2579
.1.2.840.10006.300.43.1.2.1.1.14.441004032 = INTEGER: 2580
.1.2.840.10006.300.43.1.2.1.1.14.441008128 = INTEGER: 2581
.1.2.840.10006.300.43.1.2.1.1.14.441012224 = INTEGER: 2582
.1.2.840.10006.300.43.1.2.1.1.14.441020416 = INTEGER: 2584
.1.2.840.10006.300.43.1.2.1.1.14.441024512 = INTEGER: 2585
.1.2.840.10006.300.43.1.2.1.1.14.441040896 = INTEGER: 2589
.1.2.840.10006.300.43.1.2.1.1.14.441044992 = INTEGER: 2590
.1.2.840.10006.300.43.1.2.1.1.14.441049088 = INTEGER: 2591
.1.2.840.10006.300.43.1.2.1.1.14.441053184 = INTEGER: 2592
.1.2.840.10006.300.43.1.2.1.1.15.436232192 = INTEGER: 32768
.1.2.840.10006.300.43.1.2.1.1.15.436240384 = INTEGER: 32768
.1.2.840.10006.300.43.1.2.1.1.15.436244480 = INTEGER: 32768
.1.2.840.10006.300.43.1.2.1.1.15.436248576 = INTEGER: 32768
.1.2.840.10006.300.43.1.2.1.1.15.436252672 = INTEGER: 32768
.1.2.840.10006.300.43.1.2.1.1.15.436256768 = INTEGER: 32768
.1.2.840.10006.300.43.1.2.1.1.15.436260864 = INTEGER: 32768
.1.2.840.10006.300.43.1.2.1.1.15.436264960 = INTEGER: 32768
.1.2.840.10006.300.43.1.2.1.1.15.436269056 = INTEGER: 32768
.1.2.840.10006.300.43.1.2.1.1.15.436273152 = INTEGER: 32768
.1.2.840.10006.300.43.1.2.1.1.15.436277248 = INTEGER: 32768
.1.2.840.10006.300.43.1.2.1.1.15.436285440 = INTEGER: 32768
.1.2.840.10006.300.43.1.2.1.1.15.436293632 = INTEGER: 32768
.1.2.840.10006.300.43.1.2.1.1.15.436400128 = INTEGER: 32768
.1.2.840.10006.300.43.1.2.1.1.15.437784576 = INTEGER: 32768
.1.2.840.10006.300.43.1.2.1.1.15.440926208 = INTEGER: 32768
.1.2.840.10006.300.43.1.2.1.1.15.440930304 = INTEGER: 32768
.1.2.840.10006.300.43.1.2.1.1.15.440934400 = INTEGER: 32768
.1.2.840.10006.300.43.1.2.1.1.15.440938496 = INTEGER: 32768
.1.2.840.10006.300.43.1.2.1.1.15.440942592 = INTEGER: 32768
.1.2.840.10006.300.43.1.2.1.1.15.440946688 = INTEGER: 32768
.1.2.840.10006.300.43.1.2.1.1.15.440950784 = INTEGER: 32768
.1.2.840.10006.300.43.1.2.1.1.15.440954880 = INTEGER: 32768
.1.2.840.10006.300.43.1.2.1.1.15.440958976 = INTEGER: 32768
.1.2.840.10006.300.43.1.2.1.1.15.440963072 = INTEGER: 32768
.1.2.840.10006.300.43.1.2.1.1.15.440967168 = INTEGER: 32768
.1.2.840.10006.300.43.1.2.1.1.15.440971264 = INTEGER: 32768
.1.2.840.10006.300.43.1.2.1.1.15.440975360 = INTEGER: 32768
.1.2.840.10006.300.43.1.2.1.1.15.440979456 = INTEGER: 32768
.1.2.840.10006.300.43.1.2.1.1.15.440983552 = INTEGER: 32768
.1.2.840.10006.300.43.1.2.1.1.15.440987648 = INTEGER: 32768
.1.2.840.10006.300.43.1.2.1.1.15.440991744 = INTEGER: 32768
.1.2.840.10006.300.43.1.2.1.1.15.440995840 = INTEGER: 32768
.1.2.840.10006.300.43.1.2.1.1.15.440999936 = INTEGER: 32768
.1.2.840.10006.300.43.1.2.1.1.15.441004032 = INTEGER: 32768
.1.2.840.10006.300.43.1.2.1.1.15.441008128 = INTEGER: 32768
.1.2.840.10006.300.43.1.2.1.1.15.441012224 = INTEGER: 32768
.1.2.840.10006.300.43.1.2.1.1.15.441020416 = INTEGER: 32768
.1.2.840.10006.300.43.1.2.1.1.15.441024512 = INTEGER: 32768
.1.2.840.10006.300.43.1.2.1.1.15.441040896 = INTEGER: 32768
.1.2.840.10006.300.43.1.2.1.1.15.441044992 = INTEGER: 32768
.1.2.840.10006.300.43.1.2.1.1.15.441049088 = INTEGER: 32768
.1.2.840.10006.300.43.1.2.1.1.15.441053184 = INTEGER: 32768
.1.2.840.10006.300.43.1.2.1.1.16.436232192 = INTEGER: 6
.1.2.840.10006.300.43.1.2.1.1.16.436240384 = INTEGER: 284
.1.2.840.10006.300.43.1.2.1.1.16.436244480 = INTEGER: 284
.1.2.840.10006.300.43.1.2.1.1.16.436248576 = INTEGER: 514
.1.2.840.10006.300.43.1.2.1.1.16.436252672 = INTEGER: 514
.1.2.840.10006.300.43.1.2.1.1.16.436256768 = INTEGER: 514
.1.2.840.10006.300.43.1.2.1.1.16.436260864 = INTEGER: 514
.1.2.840.10006.300.43.1.2.1.1.16.436264960 = INTEGER: 514
.1.2.840.10006.300.43.1.2.1.1.16.436269056 = INTEGER: 562
.1.2.840.10006.300.43.1.2.1.1.16.436273152 = INTEGER: 514
.1.2.840.10006.300.43.1.2.1.1.16.436277248 = INTEGER: 284
.1.2.840.10006.300.43.1.2.1.1.16.436285440 = INTEGER: 562
.1.2.840.10006.300.43.1.2.1.1.16.436293632 = INTEGER: 6
.1.2.840.10006.300.43.1.2.1.1.16.436400128 = INTEGER: 285
.1.2.840.10006.300.43.1.2.1.1.16.437784576 = INTEGER: 259
.1.2.840.10006.300.43.1.2.1.1.16.440926208 = INTEGER: 257
.1.2.840.10006.300.43.1.2.1.1.16.440930304 = INTEGER: 258
.1.2.840.10006.300.43.1.2.1.1.16.440934400 = INTEGER: 276
.1.2.840.10006.300.43.1.2.1.1.16.440938496 = INTEGER: 276
.1.2.840.10006.300.43.1.2.1.1.16.440942592 = INTEGER: 16660
.1.2.840.10006.300.43.1.2.1.1.16.440946688 = INTEGER: 274
.1.2.840.10006.300.43.1.2.1.1.16.440950784 = INTEGER: 276
.1.2.840.10006.300.43.1.2.1.1.16.440954880 = INTEGER: 16658
.1.2.840.10006.300.43.1.2.1.1.16.440958976 = INTEGER: 16660
.1.2.840.10006.300.43.1.2.1.1.16.440963072 = INTEGER: 4
.1.2.840.10006.300.43.1.2.1.1.16.440967168 = INTEGER: 4
.1.2.840.10006.300.43.1.2.1.1.16.440971264 = INTEGER: 4
.1.2.840.10006.300.43.1.2.1.1.16.440975360 = INTEGER: 4
.1.2.840.10006.300.43.1.2.1.1.16.440979456 = INTEGER: 4
.1.2.840.10006.300.43.1.2.1.1.16.440983552 = INTEGER: 4
.1.2.840.10006.300.43.1.2.1.1.16.440987648 = INTEGER: 4
.1.2.840.10006.300.43.1.2.1.1.16.440991744 = INTEGER: 4
.1.2.840.10006.300.43.1.2.1.1.16.440995840 = INTEGER: 4
.1.2.840.10006.300.43.1.2.1.1.16.440999936 = INTEGER: 4
.1.2.840.10006.300.43.1.2.1.1.16.441004032 = INTEGER: 4
.1.2.840.10006.300.43.1.2.1.1.16.441008128 = INTEGER: 4
.1.2.840.10006.300.43.1.2.1.1.16.441012224 = INTEGER: 4
.1.2.840.10006.300.43.1.2.1.1.16.441020416 = INTEGER: 4
.1.2.840.10006.300.43.1.2.1.1.16.441024512 = INTEGER: 4
.1.2.840.10006.300.43.1.2.1.1.16.441040896 = INTEGER: 274
.1.2.840.10006.300.43.1.2.1.1.16.441044992 = INTEGER: 276
.1.2.840.10006.300.43.1.2.1.1.16.441049088 = INTEGER: 16658
.1.2.840.10006.300.43.1.2.1.1.16.441053184 = INTEGER: 16660
.1.2.840.10006.300.43.1.2.1.1.17.436232192 = INTEGER: 6
.1.2.840.10006.300.43.1.2.1.1.17.436240384 = INTEGER: 284
.1.2.840.10006.300.43.1.2.1.1.17.436244480 = INTEGER: 284
.1.2.840.10006.300.43.1.2.1.1.17.436248576 = INTEGER: 514
.1.2.840.10006.300.43.1.2.1.1.17.436252672 = INTEGER: 514
.1.2.840.10006.300.43.1.2.1.1.17.436256768 = INTEGER: 514
.1.2.840.10006.300.43.1.2.1.1.17.436260864 = INTEGER: 514
.1.2.840.10006.300.43.1.2.1.1.17.436264960 = INTEGER: 514
.1.2.840.10006.300.43.1.2.1.1.17.436269056 = INTEGER: 562
.1.2.840.10006.300.43.1.2.1.1.17.436273152 = INTEGER: 514
.1.2.840.10006.300.43.1.2.1.1.17.436277248 = INTEGER: 284
.1.2.840.10006.300.43.1.2.1.1.17.436285440 = INTEGER: 562
.1.2.840.10006.300.43.1.2.1.1.17.436293632 = INTEGER: 6
.1.2.840.10006.300.43.1.2.1.1.17.436400128 = INTEGER: 285
.1.2.840.10006.300.43.1.2.1.1.17.437784576 = INTEGER: 259
.1.2.840.10006.300.43.1.2.1.1.17.440926208 = INTEGER: 257
.1.2.840.10006.300.43.1.2.1.1.17.440930304 = INTEGER: 258
.1.2.840.10006.300.43.1.2.1.1.17.440934400 = INTEGER: 276
.1.2.840.10006.300.43.1.2.1.1.17.440938496 = INTEGER: 276
.1.2.840.10006.300.43.1.2.1.1.17.440942592 = INTEGER: 16660
.1.2.840.10006.300.43.1.2.1.1.17.440946688 = INTEGER: 274
.1.2.840.10006.300.43.1.2.1.1.17.440950784 = INTEGER: 276
.1.2.840.10006.300.43.1.2.1.1.17.440954880 = INTEGER: 16658
.1.2.840.10006.300.43.1.2.1.1.17.440958976 = INTEGER: 16660
.1.2.840.10006.300.43.1.2.1.1.17.440963072 = INTEGER: 4
.1.2.840.10006.300.43.1.2.1.1.17.440967168 = INTEGER: 4
.1.2.840.10006.300.43.1.2.1.1.17.440971264 = INTEGER: 4
.1.2.840.10006.300.43.1.2.1.1.17.440975360 = INTEGER: 4
.1.2.840.10006.300.43.1.2.1.1.17.440979456 = INTEGER: 4
.1.2.840.10006.300.43.1.2.1.1.17.440983552 = INTEGER: 4
.1.2.840.10006.300.43.1.2.1.1.17.440987648 = INTEGER: 4
.1.2.840.10006.300.43.1.2.1.1.17.440991744 = INTEGER: 4
.1.2.840.10006.300.43.1.2.1.1.17.440995840 = INTEGER: 4
.1.2.840.10006.300.43.1.2.1.1.17.440999936 = INTEGER: 4
.1.2.840.10006.300.43.1.2.1.1.17.441004032 = INTEGER: 4
.1.2.840.10006.300.43.1.2.1.1.17.441008128 = INTEGER: 4
.1.2.840.10006.300.43.1.2.1.1.17.441012224 = INTEGER: 4
.1.2.840.10006.300.43.1.2.1.1.17.441020416 = INTEGER: 4
.1.2.840.10006.300.43.1.2.1.1.17.441024512 = INTEGER: 4
.1.2.840.10006.300.43.1.2.1.1.17.441040896 = INTEGER: 274
.1.2.840.10006.300.43.1.2.1.1.17.441044992 = INTEGER: 276
.1.2.840.10006.300.43.1.2.1.1.17.441049088 = INTEGER: 16658
.1.2.840.10006.300.43.1.2.1.1.17.441053184 = INTEGER: 16660
.1.2.840.10006.300.43.1.2.1.1.18.436232192 = INTEGER: 32768
.1.2.840.10006.300.43.1.2.1.1.18.436240384 = INTEGER: 32768
.1.2.840.10006.300.43.1.2.1.1.18.436244480 = INTEGER: 32768
.1.2.840.10006.300.43.1.2.1.1.18.436248576 = INTEGER: 32768
.1.2.840.10006.300.43.1.2.1.1.18.436252672 = INTEGER: 32768
.1.2.840.10006.300.43.1.2.1.1.18.436256768 = INTEGER: 32768
.1.2.840.10006.300.43.1.2.1.1.18.436260864 = INTEGER: 32768
.1.2.840.10006.300.43.1.2.1.1.18.436264960 = INTEGER: 32768
.1.2.840.10006.300.43.1.2.1.1.18.436269056 = INTEGER: 32768
.1.2.840.10006.300.43.1.2.1.1.18.436273152 = INTEGER: 32768
.1.2.840.10006.300.43.1.2.1.1.18.436277248 = INTEGER: 32768
.1.2.840.10006.300.43.1.2.1.1.18.436285440 = INTEGER: 32768
.1.2.840.10006.300.43.1.2.1.1.18.436293632 = INTEGER: 32768
.1.2.840.10006.300.43.1.2.1.1.18.436400128 = INTEGER: 32768
.1.2.840.10006.300.43.1.2.1.1.18.437784576 = INTEGER: 32768
.1.2.840.10006.300.43.1.2.1.1.18.440926208 = INTEGER: 32768
.1.2.840.10006.300.43.1.2.1.1.18.440930304 = INTEGER: 32768
.1.2.840.10006.300.43.1.2.1.1.18.440934400 = INTEGER: 32768
.1.2.840.10006.300.43.1.2.1.1.18.440938496 = INTEGER: 32768
.1.2.840.10006.300.43.1.2.1.1.18.440942592 = INTEGER: 32768
.1.2.840.10006.300.43.1.2.1.1.18.440946688 = INTEGER: 32768
.1.2.840.10006.300.43.1.2.1.1.18.440950784 = INTEGER: 32768
.1.2.840.10006.300.43.1.2.1.1.18.440954880 = INTEGER: 32768
.1.2.840.10006.300.43.1.2.1.1.18.440958976 = INTEGER: 32768
.1.2.840.10006.300.43.1.2.1.1.18.440963072 = INTEGER: 32768
.1.2.840.10006.300.43.1.2.1.1.18.440967168 = INTEGER: 32768
.1.2.840.10006.300.43.1.2.1.1.18.440971264 = INTEGER: 32768
.1.2.840.10006.300.43.1.2.1.1.18.440975360 = INTEGER: 32768
.1.2.840.10006.300.43.1.2.1.1.18.440979456 = INTEGER: 32768
.1.2.840.10006.300.43.1.2.1.1.18.440983552 = INTEGER: 32768
.1.2.840.10006.300.43.1.2.1.1.18.440987648 = INTEGER: 32768
.1.2.840.10006.300.43.1.2.1.1.18.440991744 = INTEGER: 32768
.1.2.840.10006.300.43.1.2.1.1.18.440995840 = INTEGER: 32768
.1.2.840.10006.300.43.1.2.1.1.18.440999936 = INTEGER: 32768
.1.2.840.10006.300.43.1.2.1.1.18.441004032 = INTEGER: 32768
.1.2.840.10006.300.43.1.2.1.1.18.441008128 = INTEGER: 32768
.1.2.840.10006.300.43.1.2.1.1.18.441012224 = INTEGER: 32768
.1.2.840.10006.300.43.1.2.1.1.18.441020416 = INTEGER: 32768
.1.2.840.10006.300.43.1.2.1.1.18.441024512 = INTEGER: 32768
.1.2.840.10006.300.43.1.2.1.1.18.441040896 = INTEGER: 32768
.1.2.840.10006.300.43.1.2.1.1.18.441044992 = INTEGER: 32768
.1.2.840.10006.300.43.1.2.1.1.18.441049088 = INTEGER: 32768
.1.2.840.10006.300.43.1.2.1.1.18.441053184 = INTEGER: 32768
.1.2.840.10006.300.43.1.2.1.1.19.436232192 = INTEGER: 32768
.1.2.840.10006.300.43.1.2.1.1.19.436240384 = INTEGER: 32768
.1.2.840.10006.300.43.1.2.1.1.19.436244480 = INTEGER: 32768
.1.2.840.10006.300.43.1.2.1.1.19.436248576 = INTEGER: 32768
.1.2.840.10006.300.43.1.2.1.1.19.436252672 = INTEGER: 32768
.1.2.840.10006.300.43.1.2.1.1.19.436256768 = INTEGER: 32768
.1.2.840.10006.300.43.1.2.1.1.19.436260864 = INTEGER: 32768
.1.2.840.10006.300.43.1.2.1.1.19.436264960 = INTEGER: 32768
.1.2.840.10006.300.43.1.2.1.1.19.436269056 = INTEGER: 32768
.1.2.840.10006.300.43.1.2.1.1.19.436273152 = INTEGER: 32768
.1.2.840.10006.300.43.1.2.1.1.19.436277248 = INTEGER: 32768
.1.2.840.10006.300.43.1.2.1.1.19.436285440 = INTEGER: 32768
.1.2.840.10006.300.43.1.2.1.1.19.436293632 = INTEGER: 32768
.1.2.840.10006.300.43.1.2.1.1.19.436400128 = INTEGER: 32768
.1.2.840.10006.300.43.1.2.1.1.19.437784576 = INTEGER: 32768
.1.2.840.10006.300.43.1.2.1.1.19.440926208 = INTEGER: 32768
.1.2.840.10006.300.43.1.2.1.1.19.440930304 = INTEGER: 32768
.1.2.840.10006.300.43.1.2.1.1.19.440934400 = INTEGER: 32768
.1.2.840.10006.300.43.1.2.1.1.19.440938496 = INTEGER: 32768
.1.2.840.10006.300.43.1.2.1.1.19.440942592 = INTEGER: 32768
.1.2.840.10006.300.43.1.2.1.1.19.440946688 = INTEGER: 32768
.1.2.840.10006.300.43.1.2.1.1.19.440950784 = INTEGER: 32768
.1.2.840.10006.300.43.1.2.1.1.19.440954880 = INTEGER: 32768
.1.2.840.10006.300.43.1.2.1.1.19.440958976 = INTEGER: 32768
.1.2.840.10006.300.43.1.2.1.1.19.440963072 = INTEGER: 32768
.1.2.840.10006.300.43.1.2.1.1.19.440967168 = INTEGER: 32768
.1.2.840.10006.300.43.1.2.1.1.19.440971264 = INTEGER: 32768
.1.2.840.10006.300.43.1.2.1.1.19.440975360 = INTEGER: 32768
.1.2.840.10006.300.43.1.2.1.1.19.440979456 = INTEGER: 32768
.1.2.840.10006.300.43.1.2.1.1.19.440983552 = INTEGER: 32768
.1.2.840.10006.300.43.1.2.1.1.19.440987648 = INTEGER: 32768
.1.2.840.10006.300.43.1.2.1.1.19.440991744 = INTEGER: 32768
.1.2.840.10006.300.43.1.2.1.1.19.440995840 = INTEGER: 32768
.1.2.840.10006.300.43.1.2.1.1.19.440999936 = INTEGER: 32768
.1.2.840.10006.300.43.1.2.1.1.19.441004032 = INTEGER: 32768
.1.2.840.10006.300.43.1.2.1.1.19.441008128 = INTEGER: 32768
.1.2.840.10006.300.43.1.2.1.1.19.441012224 = INTEGER: 32768
.1.2.840.10006.300.43.1.2.1.1.19.441020416 = INTEGER: 32768
.1.2.840.10006.300.43.1.2.1.1.19.441024512 = INTEGER: 32768
.1.2.840.10006.300.43.1.2.1.1.19.441040896 = INTEGER: 32768
.1.2.840.10006.300.43.1.2.1.1.19.441044992 = INTEGER: 32768
.1.2.840.10006.300.43.1.2.1.1.19.441049088 = INTEGER: 32768
.1.2.840.10006.300.43.1.2.1.1.19.441053184 = INTEGER: 32768
.1.2.840.10006.300.43.1.2.1.1.20.436232192 = STRING: "="
.1.2.840.10006.300.43.1.2.1.1.20.436240384 = STRING: "="
.1.2.840.10006.300.43.1.2.1.1.20.436244480 = STRING: "="
.1.2.840.10006.300.43.1.2.1.1.20.436248576 = STRING: "="
.1.2.840.10006.300.43.1.2.1.1.20.436252672 = STRING: "="
.1.2.840.10006.300.43.1.2.1.1.20.436256768 = STRING: "="
.1.2.840.10006.300.43.1.2.1.1.20.436260864 = STRING: "="
.1.2.840.10006.300.43.1.2.1.1.20.436264960 = STRING: "="
.1.2.840.10006.300.43.1.2.1.1.20.436269056 = STRING: "="
.1.2.840.10006.300.43.1.2.1.1.20.436273152 = STRING: "="
.1.2.840.10006.300.43.1.2.1.1.20.436277248 = STRING: "="
.1.2.840.10006.300.43.1.2.1.1.20.436285440 = STRING: "="
.1.2.840.10006.300.43.1.2.1.1.20.436293632 = STRING: "="
.1.2.840.10006.300.43.1.2.1.1.20.436400128 = STRING: "="
.1.2.840.10006.300.43.1.2.1.1.20.437784576 = STRING: "="
.1.2.840.10006.300.43.1.2.1.1.20.440926208 = STRING: "="
.1.2.840.10006.300.43.1.2.1.1.20.440930304 = STRING: "="
.1.2.840.10006.300.43.1.2.1.1.20.440934400 = STRING: "="
.1.2.840.10006.300.43.1.2.1.1.20.440938496 = STRING: "="
.1.2.840.10006.300.43.1.2.1.1.20.440942592 = STRING: "="
.1.2.840.10006.300.43.1.2.1.1.20.440946688 = STRING: "="
.1.2.840.10006.300.43.1.2.1.1.20.440950784 = STRING: "="
.1.2.840.10006.300.43.1.2.1.1.20.440954880 = STRING: "="
.1.2.840.10006.300.43.1.2.1.1.20.440958976 = STRING: "="
.1.2.840.10006.300.43.1.2.1.1.20.440963072 = STRING: "="
.1.2.840.10006.300.43.1.2.1.1.20.440967168 = STRING: "="
.1.2.840.10006.300.43.1.2.1.1.20.440971264 = STRING: "="
.1.2.840.10006.300.43.1.2.1.1.20.440975360 = STRING: "="
.1.2.840.10006.300.43.1.2.1.1.20.440979456 = STRING: "="
.1.2.840.10006.300.43.1.2.1.1.20.440983552 = STRING: "="
.1.2.840.10006.300.43.1.2.1.1.20.440987648 = STRING: "="
.1.2.840.10006.300.43.1.2.1.1.20.440991744 = STRING: "="
.1.2.840.10006.300.43.1.2.1.1.20.440995840 = STRING: "="
.1.2.840.10006.300.43.1.2.1.1.20.440999936 = HEX-STRING: BD
.1.2.840.10006.300.43.1.2.1.1.20.441004032 = STRING: "="
.1.2.840.10006.300.43.1.2.1.1.20.441008128 = STRING: "="
.1.2.840.10006.300.43.1.2.1.1.20.441012224 = STRING: "="
.1.2.840.10006.300.43.1.2.1.1.20.441020416 = STRING: "="
.1.2.840.10006.300.43.1.2.1.1.20.441024512 = HEX-STRING: BD
.1.2.840.10006.300.43.1.2.1.1.20.441040896 = STRING: "="
.1.2.840.10006.300.43.1.2.1.1.20.441044992 = STRING: "="
.1.2.840.10006.300.43.1.2.1.1.20.441049088 = STRING: "="
.1.2.840.10006.300.43.1.2.1.1.20.441053184 = STRING: "="
.1.2.840.10006.300.43.1.2.1.1.21.436232192 = STRING: "="
.1.2.840.10006.300.43.1.2.1.1.21.436240384 = STRING: "="
.1.2.840.10006.300.43.1.2.1.1.21.436244480 = STRING: "="
.1.2.840.10006.300.43.1.2.1.1.21.436248576 = STRING: "="
.1.2.840.10006.300.43.1.2.1.1.21.436252672 = STRING: "="
.1.2.840.10006.300.43.1.2.1.1.21.436256768 = STRING: "="
.1.2.840.10006.300.43.1.2.1.1.21.436260864 = STRING: "="
.1.2.840.10006.300.43.1.2.1.1.21.436264960 = STRING: "="
.1.2.840.10006.300.43.1.2.1.1.21.436269056 = STRING: "="
.1.2.840.10006.300.43.1.2.1.1.21.436273152 = STRING: "="
.1.2.840.10006.300.43.1.2.1.1.21.436277248 = STRING: "="
.1.2.840.10006.300.43.1.2.1.1.21.436285440 = STRING: "="
.1.2.840.10006.300.43.1.2.1.1.21.436293632 = STRING: "="
.1.2.840.10006.300.43.1.2.1.1.21.436400128 = STRING: "="
.1.2.840.10006.300.43.1.2.1.1.21.437784576 = STRING: "="
.1.2.840.10006.300.43.1.2.1.1.21.440926208 = STRING: "="
.1.2.840.10006.300.43.1.2.1.1.21.440930304 = STRING: "="
.1.2.840.10006.300.43.1.2.1.1.21.440934400 = STRING: "="
.1.2.840.10006.300.43.1.2.1.1.21.440938496 = STRING: "="
.1.2.840.10006.300.43.1.2.1.1.21.440942592 = STRING: "="
.1.2.840.10006.300.43.1.2.1.1.21.440946688 = STRING: "="
.1.2.840.10006.300.43.1.2.1.1.21.440950784 = STRING: "="
.1.2.840.10006.300.43.1.2.1.1.21.440954880 = STRING: "="
.1.2.840.10006.300.43.1.2.1.1.21.440958976 = STRING: "="
.1.2.840.10006.300.43.1.2.1.1.21.440963072 = STRING: "="
.1.2.840.10006.300.43.1.2.1.1.21.440967168 = STRING: "="
.1.2.840.10006.300.43.1.2.1.1.21.440971264 = STRING: "="
.1.2.840.10006.300.43.1.2.1.1.21.440975360 = STRING: "="
.1.2.840.10006.300.43.1.2.1.1.21.440979456 = STRING: "="
.1.2.840.10006.300.43.1.2.1.1.21.440983552 = STRING: "="
.1.2.840.10006.300.43.1.2.1.1.21.440987648 = STRING: "="
.1.2.840.10006.300.43.1.2.1.1.21.440991744 = STRING: "="
.1.2.840.10006.300.43.1.2.1.1.21.440995840 = STRING: "="
.1.2.840.10006.300.43.1.2.1.1.21.440999936 = HEX-STRING: BD
.1.2.840.10006.300.43.1.2.1.1.21.441004032 = STRING: "="
.1.2.840.10006.300.43.1.2.1.1.21.441008128 = STRING: "="
.1.2.840.10006.300.43.1.2.1.1.21.441012224 = STRING: "="
.1.2.840.10006.300.43.1.2.1.1.21.441020416 = STRING: "="
.1.2.840.10006.300.43.1.2.1.1.21.441024512 = HEX-STRING: BD
.1.2.840.10006.300.43.1.2.1.1.21.441040896 = STRING: "="
.1.2.840.10006.300.43.1.2.1.1.21.441044992 = STRING: "="
.1.2.840.10006.300.43.1.2.1.1.21.441049088 = STRING: "="
.1.2.840.10006.300.43.1.2.1.1.21.441053184 = STRING: "="
.1.2.840.10006.300.43.1.2.1.1.22.436232192 = STRING: "="
.1.2.840.10006.300.43.1.2.1.1.22.436240384 = STRING: "="
.1.2.840.10006.300.43.1.2.1.1.22.436244480 = STRING: "="
.1.2.840.10006.300.43.1.2.1.1.22.436248576 = STRING: "="
.1.2.840.10006.300.43.1.2.1.1.22.436252672 = STRING: "="
.1.2.840.10006.300.43.1.2.1.1.22.436256768 = STRING: "="
.1.2.840.10006.300.43.1.2.1.1.22.436260864 = STRING: "="
.1.2.840.10006.300.43.1.2.1.1.22.436264960 = STRING: "="
.1.2.840.10006.300.43.1.2.1.1.22.436269056 = STRING: "="
.1.2.840.10006.300.43.1.2.1.1.22.436273152 = STRING: "="
.1.2.840.10006.300.43.1.2.1.1.22.436277248 = STRING: "="
.1.2.840.10006.300.43.1.2.1.1.22.436285440 = STRING: "="
.1.2.840.10006.300.43.1.2.1.1.22.436293632 = STRING: "="
.1.2.840.10006.300.43.1.2.1.1.22.436400128 = STRING: "="
.1.2.840.10006.300.43.1.2.1.1.22.437784576 = STRING: "<"
.1.2.840.10006.300.43.1.2.1.1.22.440926208 = STRING: "="
.1.2.840.10006.300.43.1.2.1.1.22.440930304 = STRING: "="
.1.2.840.10006.300.43.1.2.1.1.22.440934400 = STRING: "="
.1.2.840.10006.300.43.1.2.1.1.22.440938496 = STRING: "<"
.1.2.840.10006.300.43.1.2.1.1.22.440942592 = STRING: "<"
.1.2.840.10006.300.43.1.2.1.1.22.440946688 = STRING: "<"
.1.2.840.10006.300.43.1.2.1.1.22.440950784 = STRING: "<"
.1.2.840.10006.300.43.1.2.1.1.22.440954880 = STRING: "<"
.1.2.840.10006.300.43.1.2.1.1.22.440958976 = STRING: "<"
.1.2.840.10006.300.43.1.2.1.1.22.440963072 = STRING: "="
.1.2.840.10006.300.43.1.2.1.1.22.440967168 = STRING: "="
.1.2.840.10006.300.43.1.2.1.1.22.440971264 = STRING: "="
.1.2.840.10006.300.43.1.2.1.1.22.440975360 = STRING: "="
.1.2.840.10006.300.43.1.2.1.1.22.440979456 = STRING: "="
.1.2.840.10006.300.43.1.2.1.1.22.440983552 = STRING: "="
.1.2.840.10006.300.43.1.2.1.1.22.440987648 = STRING: "="
.1.2.840.10006.300.43.1.2.1.1.22.440991744 = STRING: "="
.1.2.840.10006.300.43.1.2.1.1.22.440995840 = STRING: "="
.1.2.840.10006.300.43.1.2.1.1.22.440999936 = STRING: "="
.1.2.840.10006.300.43.1.2.1.1.22.441004032 = STRING: "="
.1.2.840.10006.300.43.1.2.1.1.22.441008128 = STRING: "="
.1.2.840.10006.300.43.1.2.1.1.22.441012224 = STRING: "="
.1.2.840.10006.300.43.1.2.1.1.22.441020416 = STRING: "="
.1.2.840.10006.300.43.1.2.1.1.22.441024512 = STRING: "="
.1.2.840.10006.300.43.1.2.1.1.22.441040896 = STRING: "<"
.1.2.840.10006.300.43.1.2.1.1.22.441044992 = STRING: "<"
.1.2.840.10006.300.43.1.2.1.1.22.441049088 = STRING: "<"
.1.2.840.10006.300.43.1.2.1.1.22.441053184 = STRING: "<"
.1.2.840.10006.300.43.1.2.1.1.23.436232192 = STRING: "="
.1.2.840.10006.300.43.1.2.1.1.23.436240384 = STRING: "="
.1.2.840.10006.300.43.1.2.1.1.23.436244480 = STRING: "="
.1.2.840.10006.300.43.1.2.1.1.23.436248576 = STRING: "="
.1.2.840.10006.300.43.1.2.1.1.23.436252672 = STRING: "="
.1.2.840.10006.300.43.1.2.1.1.23.436256768 = STRING: "="
.1.2.840.10006.300.43.1.2.1.1.23.436260864 = STRING: "="
.1.2.840.10006.300.43.1.2.1.1.23.436264960 = STRING: "="
.1.2.840.10006.300.43.1.2.1.1.23.436269056 = STRING: "="
.1.2.840.10006.300.43.1.2.1.1.23.436273152 = STRING: "="
.1.2.840.10006.300.43.1.2.1.1.23.436277248 = STRING: "="
.1.2.840.10006.300.43.1.2.1.1.23.436285440 = STRING: "="
.1.2.840.10006.300.43.1.2.1.1.23.436293632 = STRING: "="
.1.2.840.10006.300.43.1.2.1.1.23.436400128 = STRING: "="
.1.2.840.10006.300.43.1.2.1.1.23.437784576 = STRING: "<"
.1.2.840.10006.300.43.1.2.1.1.23.440926208 = STRING: "="
.1.2.840.10006.300.43.1.2.1.1.23.440930304 = STRING: "="
.1.2.840.10006.300.43.1.2.1.1.23.440934400 = STRING: "="
.1.2.840.10006.300.43.1.2.1.1.23.440938496 = STRING: "<"
.1.2.840.10006.300.43.1.2.1.1.23.440942592 = STRING: "<"
.1.2.840.10006.300.43.1.2.1.1.23.440946688 = STRING: "<"
.1.2.840.10006.300.43.1.2.1.1.23.440950784 = STRING: "<"
.1.2.840.10006.300.43.1.2.1.1.23.440954880 = STRING: "<"
.1.2.840.10006.300.43.1.2.1.1.23.440958976 = STRING: "<"
.1.2.840.10006.300.43.1.2.1.1.23.440963072 = STRING: "="
.1.2.840.10006.300.43.1.2.1.1.23.440967168 = STRING: "="
.1.2.840.10006.300.43.1.2.1.1.23.440971264 = STRING: "="
.1.2.840.10006.300.43.1.2.1.1.23.440975360 = STRING: "="
.1.2.840.10006.300.43.1.2.1.1.23.440979456 = STRING: "="
.1.2.840.10006.300.43.1.2.1.1.23.440983552 = STRING: "="
.1.2.840.10006.300.43.1.2.1.1.23.440987648 = STRING: "="
.1.2.840.10006.300.43.1.2.1.1.23.440991744 = STRING: "="
.1.2.840.10006.300.43.1.2.1.1.23.440995840 = STRING: "="
.1.2.840.10006.300.43.1.2.1.1.23.440999936 = STRING: "="
.1.2.840.10006.300.43.1.2.1.1.23.441004032 = STRING: "="
.1.2.840.10006.300.43.1.2.1.1.23.441008128 = STRING: "="
.1.2.840.10006.300.43.1.2.1.1.23.441012224 = STRING: "="
.1.2.840.10006.300.43.1.2.1.1.23.441020416 = STRING: "="
.1.2.840.10006.300.43.1.2.1.1.23.441024512 = STRING: "="
.1.2.840.10006.300.43.1.2.1.1.23.441040896 = STRING: "<"
.1.2.840.10006.300.43.1.2.1.1.23.441044992 = STRING: "<"
.1.2.840.10006.300.43.1.2.1.1.23.441049088 = STRING: "<"
.1.2.840.10006.300.43.1.2.1.1.23.441053184 = STRING: "<"
.1.2.840.10006.300.43.1.2.1.1.24.436232192 = INTEGER: 1
.1.2.840.10006.300.43.1.2.1.1.24.436240384 = INTEGER: 1
.1.2.840.10006.300.43.1.2.1.1.24.436244480 = INTEGER: 1
.1.2.840.10006.300.43.1.2.1.1.24.436248576 = INTEGER: 1
.1.2.840.10006.300.43.1.2.1.1.24.436252672 = INTEGER: 1
.1.2.840.10006.300.43.1.2.1.1.24.436256768 = INTEGER: 1
.1.2.840.10006.300.43.1.2.1.1.24.436260864 = INTEGER: 1
.1.2.840.10006.300.43.1.2.1.1.24.436264960 = INTEGER: 1
.1.2.840.10006.300.43.1.2.1.1.24.436269056 = INTEGER: 1
.1.2.840.10006.300.43.1.2.1.1.24.436273152 = INTEGER: 1
.1.2.840.10006.300.43.1.2.1.1.24.436277248 = INTEGER: 1
.1.2.840.10006.300.43.1.2.1.1.24.436285440 = INTEGER: 1
.1.2.840.10006.300.43.1.2.1.1.24.436293632 = INTEGER: 1
.1.2.840.10006.300.43.1.2.1.1.24.436400128 = INTEGER: 1
.1.2.840.10006.300.43.1.2.1.1.24.437784576 = INTEGER: 1
.1.2.840.10006.300.43.1.2.1.1.24.440926208 = INTEGER: 1
.1.2.840.10006.300.43.1.2.1.1.24.440930304 = INTEGER: 1
.1.2.840.10006.300.43.1.2.1.1.24.440934400 = INTEGER: 1
.1.2.840.10006.300.43.1.2.1.1.24.440938496 = INTEGER: 1
.1.2.840.10006.300.43.1.2.1.1.24.440942592 = INTEGER: 1
.1.2.840.10006.300.43.1.2.1.1.24.440946688 = INTEGER: 1
.1.2.840.10006.300.43.1.2.1.1.24.440950784 = INTEGER: 1
.1.2.840.10006.300.43.1.2.1.1.24.440954880 = INTEGER: 1
.1.2.840.10006.300.43.1.2.1.1.24.440958976 = INTEGER: 1
.1.2.840.10006.300.43.1.2.1.1.24.440963072 = INTEGER: 1
.1.2.840.10006.300.43.1.2.1.1.24.440967168 = INTEGER: 1
.1.2.840.10006.300.43.1.2.1.1.24.440971264 = INTEGER: 1
.1.2.840.10006.300.43.1.2.1.1.24.440975360 = INTEGER: 1
.1.2.840.10006.300.43.1.2.1.1.24.440979456 = INTEGER: 1
.1.2.840.10006.300.43.1.2.1.1.24.440983552 = INTEGER: 1
.1.2.840.10006.300.43.1.2.1.1.24.440987648 = INTEGER: 1
.1.2.840.10006.300.43.1.2.1.1.24.440991744 = INTEGER: 1
.1.2.840.10006.300.43.1.2.1.1.24.440995840 = INTEGER: 1
.1.2.840.10006.300.43.1.2.1.1.24.440999936 = INTEGER: 1
.1.2.840.10006.300.43.1.2.1.1.24.441004032 = INTEGER: 1
.1.2.840.10006.300.43.1.2.1.1.24.441008128 = INTEGER: 1
.1.2.840.10006.300.43.1.2.1.1.24.441012224 = INTEGER: 1
.1.2.840.10006.300.43.1.2.1.1.24.441020416 = INTEGER: 1
.1.2.840.10006.300.43.1.2.1.1.24.441024512 = INTEGER: 1
.1.2.840.10006.300.43.1.2.1.1.24.441040896 = INTEGER: 1
.1.2.840.10006.300.43.1.2.1.1.24.441044992 = INTEGER: 1
.1.2.840.10006.300.43.1.2.1.1.24.441049088 = INTEGER: 1
.1.2.840.10006.300.43.1.2.1.1.24.441053184 = INTEGER: 1
.1.2.840.10006.300.43.1.2.2.1.1.436232192 = COUNTER32: 2392478
.1.2.840.10006.300.43.1.2.2.1.1.436240384 = COUNTER32: 3278055
.1.2.840.10006.300.43.1.2.2.1.1.436244480 = COUNTER32: 2192301
.1.2.840.10006.300.43.1.2.2.1.1.436248576 = COUNTER32: 2192818
.1.2.840.10006.300.43.1.2.2.1.1.436252672 = COUNTER32: 2192273
.1.2.840.10006.300.43.1.2.2.1.1.436256768 = COUNTER32: 2193299
.1.2.840.10006.300.43.1.2.2.1.1.436260864 = COUNTER32: 2439226
.1.2.840.10006.300.43.1.2.2.1.1.436264960 = COUNTER32: 2193437
.1.2.840.10006.300.43.1.2.2.1.1.436269056 = COUNTER32: 2813692
.1.2.840.10006.300.43.1.2.2.1.1.436273152 = COUNTER32: 2877919
.1.2.840.10006.300.43.1.2.2.1.1.436277248 = COUNTER32: 3286396
.1.2.840.10006.300.43.1.2.2.1.1.436285440 = COUNTER32: 559967
.1.2.840.10006.300.43.1.2.2.1.1.436293632 = COUNTER32: 1476223
.1.2.840.10006.300.43.1.2.2.1.1.436400128 = COUNTER32: 3701627
.1.2.840.10006.300.43.1.2.2.1.1.437784576 = COUNTER32: 2140939
.1.2.840.10006.300.43.1.2.2.1.1.440926208 = COUNTER32: 1943457
.1.2.840.10006.300.43.1.2.2.1.1.440930304 = COUNTER32: 1943452
.1.2.840.10006.300.43.1.2.2.1.1.440934400 = COUNTER32: 1945842
.1.2.840.10006.300.43.1.2.2.1.1.440938496 = COUNTER32: 1945935
.1.2.840.10006.300.43.1.2.2.1.1.440942592 = COUNTER32: 1945913
.1.2.840.10006.300.43.1.2.2.1.1.440946688 = COUNTER32: 1945858
.1.2.840.10006.300.43.1.2.2.1.1.440950784 = COUNTER32: 1945861
.1.2.840.10006.300.43.1.2.2.1.1.440954880 = COUNTER32: 1945859
.1.2.840.10006.300.43.1.2.2.1.1.440958976 = COUNTER32: 1945861
.1.2.840.10006.300.43.1.2.2.1.1.440963072 = COUNTER32: 2103286
.1.2.840.10006.300.43.1.2.2.1.1.440967168 = COUNTER32: 2097560
.1.2.840.10006.300.43.1.2.2.1.1.440971264 = COUNTER32: 2103268
.1.2.840.10006.300.43.1.2.2.1.1.440975360 = COUNTER32: 2103072
.1.2.840.10006.300.43.1.2.2.1.1.440979456 = COUNTER32: 2101382
.1.2.840.10006.300.43.1.2.2.1.1.440983552 = COUNTER32: 2103128
.1.2.840.10006.300.43.1.2.2.1.1.440987648 = COUNTER32: 2103060
.1.2.840.10006.300.43.1.2.2.1.1.440991744 = COUNTER32: 2103011
.1.2.840.10006.300.43.1.2.2.1.1.440995840 = COUNTER32: 2103192
.1.2.840.10006.300.43.1.2.2.1.1.440999936 = COUNTER32: 2103169
.1.2.840.10006.300.43.1.2.2.1.1.441004032 = COUNTER32: 2103226
.1.2.840.10006.300.43.1.2.2.1.1.441008128 = COUNTER32: 2103245
.1.2.840.10006.300.43.1.2.2.1.1.441012224 = COUNTER32: 2097569
.1.2.840.10006.300.43.1.2.2.1.1.441020416 = COUNTER32: 2102626
.1.2.840.10006.300.43.1.2.2.1.1.441024512 = COUNTER32: 2103648
.1.2.840.10006.300.43.1.2.2.1.1.441040896 = COUNTER32: 1060361
.1.2.840.10006.300.43.1.2.2.1.1.441044992 = COUNTER32: 1060360
.1.2.840.10006.300.43.1.2.2.1.1.441049088 = COUNTER32: 1060359
.1.2.840.10006.300.43.1.2.2.1.1.441053184 = COUNTER32: 1060356
.1.2.840.10006.300.43.1.2.2.1.2.436232192 = COUNTER32: 0
.1.2.840.10006.300.43.1.2.2.1.2.436240384 = COUNTER32: 0
.1.2.840.10006.300.43.1.2.2.1.2.436244480 = COUNTER32: 0
.1.2.840.10006.300.43.1.2.2.1.2.436248576 = COUNTER32: 0
.1.2.840.10006.300.43.1.2.2.1.2.436252672 = COUNTER32: 0
.1.2.840.10006.300.43.1.2.2.1.2.436256768 = COUNTER32: 0
.1.2.840.10006.300.43.1.2.2.1.2.436260864 = COUNTER32: 0
.1.2.840.10006.300.43.1.2.2.1.2.436264960 = COUNTER32: 0
.1.2.840.10006.300.43.1.2.2.1.2.436269056 = COUNTER32: 0
.1.2.840.10006.300.43.1.2.2.1.2.436273152 = COUNTER32: 0
.1.2.840.10006.300.43.1.2.2.1.2.436277248 = COUNTER32: 0
.1.2.840.10006.300.43.1.2.2.1.2.436285440 = COUNTER32: 0
.1.2.840.10006.300.43.1.2.2.1.2.436293632 = COUNTER32: 0
.1.2.840.10006.300.43.1.2.2.1.2.436400128 = COUNTER32: 0
.1.2.840.10006.300.43.1.2.2.1.2.437784576 = COUNTER32: 0
.1.2.840.10006.300.43.1.2.2.1.2.440926208 = COUNTER32: 0
.1.2.840.10006.300.43.1.2.2.1.2.440930304 = COUNTER32: 0
.1.2.840.10006.300.43.1.2.2.1.2.440934400 = COUNTER32: 0
.1.2.840.10006.300.43.1.2.2.1.2.440938496 = COUNTER32: 0
.1.2.840.10006.300.43.1.2.2.1.2.440942592 = COUNTER32: 0
.1.2.840.10006.300.43.1.2.2.1.2.440946688 = COUNTER32: 0
.1.2.840.10006.300.43.1.2.2.1.2.440950784 = COUNTER32: 0
.1.2.840.10006.300.43.1.2.2.1.2.440954880 = COUNTER32: 0
.1.2.840.10006.300.43.1.2.2.1.2.440958976 = COUNTER32: 0
.1.2.840.10006.300.43.1.2.2.1.2.440963072 = COUNTER32: 0
.1.2.840.10006.300.43.1.2.2.1.2.440967168 = COUNTER32: 0
.1.2.840.10006.300.43.1.2.2.1.2.440971264 = COUNTER32: 0
.1.2.840.10006.300.43.1.2.2.1.2.440975360 = COUNTER32: 0
.1.2.840.10006.300.43.1.2.2.1.2.440979456 = COUNTER32: 0
.1.2.840.10006.300.43.1.2.2.1.2.440983552 = COUNTER32: 0
.1.2.840.10006.300.43.1.2.2.1.2.440987648 = COUNTER32: 0
.1.2.840.10006.300.43.1.2.2.1.2.440991744 = COUNTER32: 0
.1.2.840.10006.300.43.1.2.2.1.2.440995840 = COUNTER32: 0
.1.2.840.10006.300.43.1.2.2.1.2.440999936 = COUNTER32: 0
.1.2.840.10006.300.43.1.2.2.1.2.441004032 = COUNTER32: 0
.1.2.840.10006.300.43.1.2.2.1.2.441008128 = COUNTER32: 0
.1.2.840.10006.300.43.1.2.2.1.2.441012224 = COUNTER32: 0
.1.2.840.10006.300.43.1.2.2.1.2.441020416 = COUNTER32: 0
.1.2.840.10006.300.43.1.2.2.1.2.441024512 = COUNTER32: 0
.1.2.840.10006.300.43.1.2.2.1.2.441040896 = COUNTER32: 0
.1.2.840.10006.300.43.1.2.2.1.2.441044992 = COUNTER32: 0
.1.2.840.10006.300.43.1.2.2.1.2.441049088 = COUNTER32: 0
.1.2.840.10006.300.43.1.2.2.1.2.441053184 = COUNTER32: 0
.1.2.840.10006.300.43.1.2.2.1.3.436232192 = COUNTER32: 0
.1.2.840.10006.300.43.1.2.2.1.3.436240384 = COUNTER32: 0
.1.2.840.10006.300.43.1.2.2.1.3.436244480 = COUNTER32: 0
.1.2.840.10006.300.43.1.2.2.1.3.436248576 = COUNTER32: 0
.1.2.840.10006.300.43.1.2.2.1.3.436252672 = COUNTER32: 0
.1.2.840.10006.300.43.1.2.2.1.3.436256768 = COUNTER32: 0
.1.2.840.10006.300.43.1.2.2.1.3.436260864 = COUNTER32: 0
.1.2.840.10006.300.43.1.2.2.1.3.436264960 = COUNTER32: 0
.1.2.840.10006.300.43.1.2.2.1.3.436269056 = COUNTER32: 0
.1.2.840.10006.300.43.1.2.2.1.3.436273152 = COUNTER32: 0
.1.2.840.10006.300.43.1.2.2.1.3.436277248 = COUNTER32: 0
.1.2.840.10006.300.43.1.2.2.1.3.436285440 = COUNTER32: 0
.1.2.840.10006.300.43.1.2.2.1.3.436293632 = COUNTER32: 0
.1.2.840.10006.300.43.1.2.2.1.3.436400128 = COUNTER32: 0
.1.2.840.10006.300.43.1.2.2.1.3.437784576 = COUNTER32: 0
.1.2.840.10006.300.43.1.2.2.1.3.440926208 = COUNTER32: 0
.1.2.840.10006.300.43.1.2.2.1.3.440930304 = COUNTER32: 0
.1.2.840.10006.300.43.1.2.2.1.3.440934400 = COUNTER32: 0
.1.2.840.10006.300.43.1.2.2.1.3.440938496 = COUNTER32: 0
.1.2.840.10006.300.43.1.2.2.1.3.440942592 = COUNTER32: 0
.1.2.840.10006.300.43.1.2.2.1.3.440946688 = COUNTER32: 0
.1.2.840.10006.300.43.1.2.2.1.3.440950784 = COUNTER32: 0
.1.2.840.10006.300.43.1.2.2.1.3.440954880 = COUNTER32: 0
.1.2.840.10006.300.43.1.2.2.1.3.440958976 = COUNTER32: 0
.1.2.840.10006.300.43.1.2.2.1.3.440963072 = COUNTER32: 0
.1.2.840.10006.300.43.1.2.2.1.3.440967168 = COUNTER32: 0
.1.2.840.10006.300.43.1.2.2.1.3.440971264 = COUNTER32: 0
.1.2.840.10006.300.43.1.2.2.1.3.440975360 = COUNTER32: 0
.1.2.840.10006.300.43.1.2.2.1.3.440979456 = COUNTER32: 0
.1.2.840.10006.300.43.1.2.2.1.3.440983552 = COUNTER32: 0
.1.2.840.10006.300.43.1.2.2.1.3.440987648 = COUNTER32: 0
.1.2.840.10006.300.43.1.2.2.1.3.440991744 = COUNTER32: 0
.1.2.840.10006.300.43.1.2.2.1.3.440995840 = COUNTER32: 0
.1.2.840.10006.300.43.1.2.2.1.3.440999936 = COUNTER32: 0
.1.2.840.10006.300.43.1.2.2.1.3.441004032 = COUNTER32: 0
.1.2.840.10006.300.43.1.2.2.1.3.441008128 = COUNTER32: 0
.1.2.840.10006.300.43.1.2.2.1.3.441012224 = COUNTER32: 0
.1.2.840.10006.300.43.1.2.2.1.3.441020416 = COUNTER32: 0
.1.2.840.10006.300.43.1.2.2.1.3.441024512 = COUNTER32: 0
.1.2.840.10006.300.43.1.2.2.1.3.441040896 = COUNTER32: 0
.1.2.840.10006.300.43.1.2.2.1.3.441044992 = COUNTER32: 0
.1.2.840.10006.300.43.1.2.2.1.3.441049088 = COUNTER32: 0
.1.2.840.10006.300.43.1.2.2.1.3.441053184 = COUNTER32: 0
.1.2.840.10006.300.43.1.2.2.1.4.436232192 = COUNTER32: 0
.1.2.840.10006.300.43.1.2.2.1.4.436240384 = COUNTER32: 0
.1.2.840.10006.300.43.1.2.2.1.4.436244480 = COUNTER32: 0
.1.2.840.10006.300.43.1.2.2.1.4.436248576 = COUNTER32: 0
.1.2.840.10006.300.43.1.2.2.1.4.436252672 = COUNTER32: 0
.1.2.840.10006.300.43.1.2.2.1.4.436256768 = COUNTER32: 0
.1.2.840.10006.300.43.1.2.2.1.4.436260864 = COUNTER32: 0
.1.2.840.10006.300.43.1.2.2.1.4.436264960 = COUNTER32: 0
.1.2.840.10006.300.43.1.2.2.1.4.436269056 = COUNTER32: 0
.1.2.840.10006.300.43.1.2.2.1.4.436273152 = COUNTER32: 0
.1.2.840.10006.300.43.1.2.2.1.4.436277248 = COUNTER32: 0
.1.2.840.10006.300.43.1.2.2.1.4.436285440 = COUNTER32: 0
.1.2.840.10006.300.43.1.2.2.1.4.436293632 = COUNTER32: 0
.1.2.840.10006.300.43.1.2.2.1.4.436400128 = COUNTER32: 0
.1.2.840.10006.300.43.1.2.2.1.4.437784576 = COUNTER32: 0
.1.2.840.10006.300.43.1.2.2.1.4.440926208 = COUNTER32: 0
.1.2.840.10006.300.43.1.2.2.1.4.440930304 = COUNTER32: 0
.1.2.840.10006.300.43.1.2.2.1.4.440934400 = COUNTER32: 0
.1.2.840.10006.300.43.1.2.2.1.4.440938496 = COUNTER32: 0
.1.2.840.10006.300.43.1.2.2.1.4.440942592 = COUNTER32: 0
.1.2.840.10006.300.43.1.2.2.1.4.440946688 = COUNTER32: 0
.1.2.840.10006.300.43.1.2.2.1.4.440950784 = COUNTER32: 0
.1.2.840.10006.300.43.1.2.2.1.4.440954880 = COUNTER32: 0
.1.2.840.10006.300.43.1.2.2.1.4.440958976 = COUNTER32: 0
.1.2.840.10006.300.43.1.2.2.1.4.440963072 = COUNTER32: 0
.1.2.840.10006.300.43.1.2.2.1.4.440967168 = COUNTER32: 0
.1.2.840.10006.300.43.1.2.2.1.4.440971264 = COUNTER32: 0
.1.2.840.10006.300.43.1.2.2.1.4.440975360 = COUNTER32: 0
.1.2.840.10006.300.43.1.2.2.1.4.440979456 = COUNTER32: 0
.1.2.840.10006.300.43.1.2.2.1.4.440983552 = COUNTER32: 0
.1.2.840.10006.300.43.1.2.2.1.4.440987648 = COUNTER32: 0
.1.2.840.10006.300.43.1.2.2.1.4.440991744 = COUNTER32: 0
.1.2.840.10006.300.43.1.2.2.1.4.440995840 = COUNTER32: 0
.1.2.840.10006.300.43.1.2.2.1.4.440999936 = COUNTER32: 0
.1.2.840.10006.300.43.1.2.2.1.4.441004032 = COUNTER32: 0
.1.2.840.10006.300.43.1.2.2.1.4.441008128 = COUNTER32: 0
.1.2.840.10006.300.43.1.2.2.1.4.441012224 = COUNTER32: 0
.1.2.840.10006.300.43.1.2.2.1.4.441020416 = COUNTER32: 0
.1.2.840.10006.300.43.1.2.2.1.4.441024512 = COUNTER32: 0
.1.2.840.10006.300.43.1.2.2.1.4.441040896 = COUNTER32: 0
.1.2.840.10006.300.43.1.2.2.1.4.441044992 = COUNTER32: 0
.1.2.840.10006.300.43.1.2.2.1.4.441049088 = COUNTER32: 0
.1.2.840.10006.300.43.1.2.2.1.4.441053184 = COUNTER32: 0
.1.2.840.10006.300.43.1.2.2.1.5.436232192 = COUNTER32: 0
.1.2.840.10006.300.43.1.2.2.1.5.436240384 = COUNTER32: 0
.1.2.840.10006.300.43.1.2.2.1.5.436244480 = COUNTER32: 0
.1.2.840.10006.300.43.1.2.2.1.5.436248576 = COUNTER32: 0
.1.2.840.10006.300.43.1.2.2.1.5.436252672 = COUNTER32: 0
.1.2.840.10006.300.43.1.2.2.1.5.436256768 = COUNTER32: 0
.1.2.840.10006.300.43.1.2.2.1.5.436260864 = COUNTER32: 0
.1.2.840.10006.300.43.1.2.2.1.5.436264960 = COUNTER32: 0
.1.2.840.10006.300.43.1.2.2.1.5.436269056 = COUNTER32: 0
.1.2.840.10006.300.43.1.2.2.1.5.436273152 = COUNTER32: 0
.1.2.840.10006.300.43.1.2.2.1.5.436277248 = COUNTER32: 0
.1.2.840.10006.300.43.1.2.2.1.5.436285440 = COUNTER32: 0
.1.2.840.10006.300.43.1.2.2.1.5.436293632 = COUNTER32: 0
.1.2.840.10006.300.43.1.2.2.1.5.436400128 = COUNTER32: 0
.1.2.840.10006.300.43.1.2.2.1.5.437784576 = COUNTER32: 0
.1.2.840.10006.300.43.1.2.2.1.5.440926208 = COUNTER32: 0
.1.2.840.10006.300.43.1.2.2.1.5.440930304 = COUNTER32: 0
.1.2.840.10006.300.43.1.2.2.1.5.440934400 = COUNTER32: 0
.1.2.840.10006.300.43.1.2.2.1.5.440938496 = COUNTER32: 0
.1.2.840.10006.300.43.1.2.2.1.5.440942592 = COUNTER32: 0
.1.2.840.10006.300.43.1.2.2.1.5.440946688 = COUNTER32: 0
.1.2.840.10006.300.43.1.2.2.1.5.440950784 = COUNTER32: 0
.1.2.840.10006.300.43.1.2.2.1.5.440954880 = COUNTER32: 0
.1.2.840.10006.300.43.1.2.2.1.5.440958976 = COUNTER32: 0
.1.2.840.10006.300.43.1.2.2.1.5.440963072 = COUNTER32: 0
.1.2.840.10006.300.43.1.2.2.1.5.440967168 = COUNTER32: 0
.1.2.840.10006.300.43.1.2.2.1.5.440971264 = COUNTER32: 0
.1.2.840.10006.300.43.1.2.2.1.5.440975360 = COUNTER32: 0
.1.2.840.10006.300.43.1.2.2.1.5.440979456 = COUNTER32: 0
.1.2.840.10006.300.43.1.2.2.1.5.440983552 = COUNTER32: 0
.1.2.840.10006.300.43.1.2.2.1.5.440987648 = COUNTER32: 0
.1.2.840.10006.300.43.1.2.2.1.5.440991744 = COUNTER32: 0
.1.2.840.10006.300.43.1.2.2.1.5.440995840 = COUNTER32: 0
.1.2.840.10006.300.43.1.2.2.1.5.440999936 = COUNTER32: 0
.1.2.840.10006.300.43.1.2.2.1.5.441004032 = COUNTER32: 0
.1.2.840.10006.300.43.1.2.2.1.5.441008128 = COUNTER32: 0
.1.2.840.10006.300.43.1.2.2.1.5.441012224 = COUNTER32: 0
.1.2.840.10006.300.43.1.2.2.1.5.441020416 = COUNTER32: 0
.1.2.840.10006.300.43.1.2.2.1.5.441024512 = COUNTER32: 0
.1.2.840.10006.300.43.1.2.2.1.5.441040896 = COUNTER32: 0
.1.2.840.10006.300.43.1.2.2.1.5.441044992 = COUNTER32: 0
.1.2.840.10006.300.43.1.2.2.1.5.441049088 = COUNTER32: 0
.1.2.840.10006.300.43.1.2.2.1.5.441053184 = COUNTER32: 0
.1.2.840.10006.300.43.1.2.2.1.6.436232192 = COUNTER32: 2213823
.1.2.840.10006.300.43.1.2.2.1.6.436240384 = COUNTER32: 3032340
.1.2.840.10006.300.43.1.2.2.1.6.436244480 = COUNTER32: 2028160
.1.2.840.10006.300.43.1.2.2.1.6.436248576 = COUNTER32: 2028416
.1.2.840.10006.300.43.1.2.2.1.6.436252672 = COUNTER32: 2028023
.1.2.840.10006.300.43.1.2.2.1.6.436256768 = COUNTER32: 2028944
.1.2.840.10006.300.43.1.2.2.1.6.436260864 = COUNTER32: 2256609
.1.2.840.10006.300.43.1.2.2.1.6.436264960 = COUNTER32: 2028975
.1.2.840.10006.300.43.1.2.2.1.6.436269056 = COUNTER32: 2603092
.1.2.840.10006.300.43.1.2.2.1.6.436273152 = COUNTER32: 2662319
.1.2.840.10006.300.43.1.2.2.1.6.436277248 = COUNTER32: 3040363
.1.2.840.10006.300.43.1.2.2.1.6.436285440 = COUNTER32: 518258
.1.2.840.10006.300.43.1.2.2.1.6.436293632 = COUNTER32: 1365629
.1.2.840.10006.300.43.1.2.2.1.6.436400128 = COUNTER32: 3428767
.1.2.840.10006.300.43.1.2.2.1.6.437784576 = COUNTER32: 1980449
.1.2.840.10006.300.43.1.2.2.1.6.440926208 = COUNTER32: 1943529
.1.2.840.10006.300.43.1.2.2.1.6.440930304 = COUNTER32: 1943516
.1.2.840.10006.300.43.1.2.2.1.6.440934400 = COUNTER32: 1945948
.1.2.840.10006.300.43.1.2.2.1.6.440938496 = COUNTER32: 1946043
.1.2.840.10006.300.43.1.2.2.1.6.440942592 = COUNTER32: 1946050
.1.2.840.10006.300.43.1.2.2.1.6.440946688 = COUNTER32: 1945988
.1.2.840.10006.300.43.1.2.2.1.6.440950784 = COUNTER32: 1945970
.1.2.840.10006.300.43.1.2.2.1.6.440954880 = COUNTER32: 1945987
.1.2.840.10006.300.43.1.2.2.1.6.440958976 = COUNTER32: 1945987
.1.2.840.10006.300.43.1.2.2.1.6.440963072 = COUNTER32: 1945824
.1.2.840.10006.300.43.1.2.2.1.6.440967168 = COUNTER32: 1940970
.1.2.840.10006.300.43.1.2.2.1.6.440971264 = COUNTER32: 1945820
.1.2.840.10006.300.43.1.2.2.1.6.440975360 = COUNTER32: 1945627
.1.2.840.10006.300.43.1.2.2.1.6.440979456 = COUNTER32: 1945570
.1.2.840.10006.300.43.1.2.2.1.6.440983552 = COUNTER32: 1945683
.1.2.840.10006.300.43.1.2.2.1.6.440987648 = COUNTER32: 1945695
.1.2.840.10006.300.43.1.2.2.1.6.440991744 = COUNTER32: 1945687
.1.2.840.10006.300.43.1.2.2.1.6.440995840 = COUNTER32: 1945748
.1.2.840.10006.300.43.1.2.2.1.6.440999936 = COUNTER32: 1945694
.1.2.840.10006.300.43.1.2.2.1.6.441004032 = COUNTER32: 1945700
.1.2.840.10006.300.43.1.2.2.1.6.441008128 = COUNTER32: 1945729
.1.2.840.10006.300.43.1.2.2.1.6.441012224 = COUNTER32: 1940473
.1.2.840.10006.300.43.1.2.2.1.6.441020416 = COUNTER32: 1945330
.1.2.840.10006.300.43.1.2.2.1.6.441024512 = COUNTER32: 1946845
.1.2.840.10006.300.43.1.2.2.1.6.441040896 = COUNTER32: 1060830
.1.2.840.10006.300.43.1.2.2.1.6.441044992 = COUNTER32: 1060828
.1.2.840.10006.300.43.1.2.2.1.6.441049088 = COUNTER32: 1066847
.1.2.840.10006.300.43.1.2.2.1.6.441053184 = COUNTER32: 1066853
.1.2.840.10006.300.43.1.2.2.1.7.436232192 = COUNTER32: 0
.1.2.840.10006.300.43.1.2.2.1.7.436240384 = COUNTER32: 0
.1.2.840.10006.300.43.1.2.2.1.7.436244480 = COUNTER32: 0
.1.2.840.10006.300.43.1.2.2.1.7.436248576 = COUNTER32: 0
.1.2.840.10006.300.43.1.2.2.1.7.436252672 = COUNTER32: 0
.1.2.840.10006.300.43.1.2.2.1.7.436256768 = COUNTER32: 0
.1.2.840.10006.300.43.1.2.2.1.7.436260864 = COUNTER32: 0
.1.2.840.10006.300.43.1.2.2.1.7.436264960 = COUNTER32: 0
.1.2.840.10006.300.43.1.2.2.1.7.436269056 = COUNTER32: 0
.1.2.840.10006.300.43.1.2.2.1.7.436273152 = COUNTER32: 0
.1.2.840.10006.300.43.1.2.2.1.7.436277248 = COUNTER32: 0
.1.2.840.10006.300.43.1.2.2.1.7.436285440 = COUNTER32: 0
.1.2.840.10006.300.43.1.2.2.1.7.436293632 = COUNTER32: 0
.1.2.840.10006.300.43.1.2.2.1.7.436400128 = COUNTER32: 0
.1.2.840.10006.300.43.1.2.2.1.7.437784576 = COUNTER32: 0
.1.2.840.10006.300.43.1.2.2.1.7.440926208 = COUNTER32: 0
.1.2.840.10006.300.43.1.2.2.1.7.440930304 = COUNTER32: 0
.1.2.840.10006.300.43.1.2.2.1.7.440934400 = COUNTER32: 0
.1.2.840.10006.300.43.1.2.2.1.7.440938496 = COUNTER32: 0
.1.2.840.10006.300.43.1.2.2.1.7.440942592 = COUNTER32: 0
.1.2.840.10006.300.43.1.2.2.1.7.440946688 = COUNTER32: 0
.1.2.840.10006.300.43.1.2.2.1.7.440950784 = COUNTER32: 0
.1.2.840.10006.300.43.1.2.2.1.7.440954880 = COUNTER32: 0
.1.2.840.10006.300.43.1.2.2.1.7.440958976 = COUNTER32: 0
.1.2.840.10006.300.43.1.2.2.1.7.440963072 = COUNTER32: 0
.1.2.840.10006.300.43.1.2.2.1.7.440967168 = COUNTER32: 0
.1.2.840.10006.300.43.1.2.2.1.7.440971264 = COUNTER32: 0
.1.2.840.10006.300.43.1.2.2.1.7.440975360 = COUNTER32: 0
.1.2.840.10006.300.43.1.2.2.1.7.440979456 = COUNTER32: 0
.1.2.840.10006.300.43.1.2.2.1.7.440983552 = COUNTER32: 0
.1.2.840.10006.300.43.1.2.2.1.7.440987648 = COUNTER32: 0
.1.2.840.10006.300.43.1.2.2.1.7.440991744 = COUNTER32: 0
.1.2.840.10006.300.43.1.2.2.1.7.440995840 = COUNTER32: 0
.1.2.840.10006.300.43.1.2.2.1.7.440999936 = COUNTER32: 0
.1.2.840.10006.300.43.1.2.2.1.7.441004032 = COUNTER32: 0
.1.2.840.10006.300.43.1.2.2.1.7.441008128 = COUNTER32: 0
.1.2.840.10006.300.43.1.2.2.1.7.441012224 = COUNTER32: 0
.1.2.840.10006.300.43.1.2.2.1.7.441020416 = COUNTER32: 0
.1.2.840.10006.300.43.1.2.2.1.7.441024512 = COUNTER32: 0
.1.2.840.10006.300.43.1.2.2.1.7.441040896 = COUNTER32: 0
.1.2.840.10006.300.43.1.2.2.1.7.441044992 = COUNTER32: 0
.1.2.840.10006.300.43.1.2.2.1.7.441049088 = COUNTER32: 0
.1.2.840.10006.300.43.1.2.2.1.7.441053184 = COUNTER32: 0
.1.2.840.10006.300.43.1.2.2.1.8.436232192 = COUNTER32: 0
.1.2.840.10006.300.43.1.2.2.1.8.436240384 = COUNTER32: 0
.1.2.840.10006.300.43.1.2.2.1.8.436244480 = COUNTER32: 0
.1.2.840.10006.300.43.1.2.2.1.8.436248576 = COUNTER32: 0
.1.2.840.10006.300.43.1.2.2.1.8.436252672 = COUNTER32: 0
.1.2.840.10006.300.43.1.2.2.1.8.436256768 = COUNTER32: 0
.1.2.840.10006.300.43.1.2.2.1.8.436260864 = COUNTER32: 0
.1.2.840.10006.300.43.1.2.2.1.8.436264960 = COUNTER32: 0
.1.2.840.10006.300.43.1.2.2.1.8.436269056 = COUNTER32: 0
.1.2.840.10006.300.43.1.2.2.1.8.436273152 = COUNTER32: 0
.1.2.840.10006.300.43.1.2.2.1.8.436277248 = COUNTER32: 0
.1.2.840.10006.300.43.1.2.2.1.8.436285440 = COUNTER32: 0
.1.2.840.10006.300.43.1.2.2.1.8.436293632 = COUNTER32: 0
.1.2.840.10006.300.43.1.2.2.1.8.436400128 = COUNTER32: 0
.1.2.840.10006.300.43.1.2.2.1.8.437784576 = COUNTER32: 0
.1.2.840.10006.300.43.1.2.2.1.8.440926208 = COUNTER32: 0
.1.2.840.10006.300.43.1.2.2.1.8.440930304 = COUNTER32: 0
.1.2.840.10006.300.43.1.2.2.1.8.440934400 = COUNTER32: 0
.1.2.840.10006.300.43.1.2.2.1.8.440938496 = COUNTER32: 0
.1.2.840.10006.300.43.1.2.2.1.8.440942592 = COUNTER32: 0
.1.2.840.10006.300.43.1.2.2.1.8.440946688 = COUNTER32: 0
.1.2.840.10006.300.43.1.2.2.1.8.440950784 = COUNTER32: 0
.1.2.840.10006.300.43.1.2.2.1.8.440954880 = COUNTER32: 0
.1.2.840.10006.300.43.1.2.2.1.8.440958976 = COUNTER32: 0
.1.2.840.10006.300.43.1.2.2.1.8.440963072 = COUNTER32: 0
.1.2.840.10006.300.43.1.2.2.1.8.440967168 = COUNTER32: 0
.1.2.840.10006.300.43.1.2.2.1.8.440971264 = COUNTER32: 0
.1.2.840.10006.300.43.1.2.2.1.8.440975360 = COUNTER32: 0
.1.2.840.10006.300.43.1.2.2.1.8.440979456 = COUNTER32: 0
.1.2.840.10006.300.43.1.2.2.1.8.440983552 = COUNTER32: 0
.1.2.840.10006.300.43.1.2.2.1.8.440987648 = COUNTER32: 0
.1.2.840.10006.300.43.1.2.2.1.8.440991744 = COUNTER32: 0
.1.2.840.10006.300.43.1.2.2.1.8.440995840 = COUNTER32: 0
.1.2.840.10006.300.43.1.2.2.1.8.440999936 = COUNTER32: 0
.1.2.840.10006.300.43.1.2.2.1.8.441004032 = COUNTER32: 0
.1.2.840.10006.300.43.1.2.2.1.8.441008128 = COUNTER32: 0
.1.2.840.10006.300.43.1.2.2.1.8.441012224 = COUNTER32: 0
.1.2.840.10006.300.43.1.2.2.1.8.441020416 = COUNTER32: 0
.1.2.840.10006.300.43.1.2.2.1.8.441024512 = COUNTER32: 0
.1.2.840.10006.300.43.1.2.2.1.8.441040896 = COUNTER32: 0
.1.2.840.10006.300.43.1.2.2.1.8.441044992 = COUNTER32: 0
.1.2.840.10006.300.43.1.2.2.1.8.441049088 = COUNTER32: 0
.1.2.840.10006.300.43.1.2.2.1.8.441053184 = COUNTER32: 0
.1.2.840.10006.300.43.1.3.0 = TIMETICKS: 32768
.1.3.6.1.2.1.1.1.0 = STRING: "Cisco NX-OS(tm) n7000, Software (n7000-s1-dk9), Version 4.2(6), RELEASE SOFTWARE Copyright (c) 2002-2010 by Cisco Systems, Inc. Compiled 5/30/2010 8:00:00"
.1.3.6.1.2.1.1.2.0 = OID: 1.3.6.1.4.1.9.12.3.1.3.612
.1.3.6.1.2.1.1.3.0 = TIMETICKS: 389611073
.1.3.6.1.2.1.1.4.0 = STRING: ""
.1.3.6.1.2.1.1.5.0 = STRING: "HOU-ETII-CORE-2"
.1.3.6.1.2.1.1.6.0 = STRING: ""
.1.3.6.1.2.1.1.7.0 = INTEGER: 70
.1.3.6.1.2.1.1.8.0 = TIMETICKS: 3141492653
.1.3.6.1.2.1.1.9.1.2.1 = OID: 1.3.6.1.6.3.1
.1.3.6.1.2.1.1.9.1.2.2 = OID: 1.3.6.1.6.3.16.2.2.1
.1.3.6.1.2.1.1.9.1.2.3 = OID: 1.3.6.1.6.3.10.3.1.1
.1.3.6.1.2.1.1.9.1.2.4 = OID: 1.3.6.1.6.3.11.3.1.1
.1.3.6.1.2.1.1.9.1.2.5 = OID: 1.3.6.1.6.3.15.2.1.1
.1.3.6.1.2.1.1.9.1.3.1 = STRING: "The MIB module for SNMPv2 entities"
.1.3.6.1.2.1.1.9.1.3.2 = STRING: "View-based Access Control Model for SNMP."
.1.3.6.1.2.1.1.9.1.3.3 = STRING: "The SNMP Management Architecture MIB."
.1.3.6.1.2.1.1.9.1.3.4 = STRING: "The MIB for Message Processing and Dispatching."
.1.3.6.1.2.1.1.9.1.3.5 = STRING: "The management information definitions for the SNMP User-based Security Model."
.1.3.6.1.2.1.1.9.1.4.1 = TIMETICKS: 3141492653
.1.3.6.1.2.1.1.9.1.4.2 = TIMETICKS: 3141492653
.1.3.6.1.2.1.1.9.1.4.3 = TIMETICKS: 3141492653
.1.3.6.1.2.1.1.9.1.4.4 = TIMETICKS: 3141492653
.1.3.6.1.2.1.1.9.1.4.5 = TIMETICKS: 3141492653
.1.3.6.1.2.1.2.1.0 = INTEGER: 296
.1.3.6.1.2.1.2.2.1.1.83886080 = INTEGER: 83886080
.1.3.6.1.2.1.2.2.1.1.151060481 = INTEGER: 151060481
.1.3.6.1.2.1.2.2.1.1.151060482 = INTEGER: 151060482
.1.3.6.1.2.1.2.2.1.1.151060483 = INTEGER: 151060483
.1.3.6.1.2.1.2.2.1.1.151060484 = INTEGER: 151060484
.1.3.6.1.2.1.2.2.1.1.151060485 = INTEGER: 151060485
.1.3.6.1.2.1.2.2.1.1.151060486 = INTEGER: 151060486
.1.3.6.1.2.1.2.2.1.1.151060487 = INTEGER: 151060487
.1.3.6.1.2.1.2.2.1.1.151060488 = INTEGER: 151060488
.1.3.6.1.2.1.2.2.1.1.151060489 = INTEGER: 151060489
.1.3.6.1.2.1.2.2.1.1.151060490 = INTEGER: 151060490
.1.3.6.1.2.1.2.2.1.1.151060491 = INTEGER: 151060491
.1.3.6.1.2.1.2.2.1.1.151060492 = INTEGER: 151060492
.1.3.6.1.2.1.2.2.1.1.151060493 = INTEGER: 151060493
.1.3.6.1.2.1.2.2.1.1.151060494 = INTEGER: 151060494
.1.3.6.1.2.1.2.2.1.1.151060501 = INTEGER: 151060501
.1.3.6.1.2.1.2.2.1.1.151060507 = INTEGER: 151060507
.1.3.6.1.2.1.2.2.1.1.151060508 = INTEGER: 151060508
.1.3.6.1.2.1.2.2.1.1.151060509 = INTEGER: 151060509
.1.3.6.1.2.1.2.2.1.1.151060514 = INTEGER: 151060514
.1.3.6.1.2.1.2.2.1.1.151060515 = INTEGER: 151060515
.1.3.6.1.2.1.2.2.1.1.151060516 = INTEGER: 151060516
.1.3.6.1.2.1.2.2.1.1.151060517 = INTEGER: 151060517
.1.3.6.1.2.1.2.2.1.1.151060518 = INTEGER: 151060518
.1.3.6.1.2.1.2.2.1.1.151060519 = INTEGER: 151060519
.1.3.6.1.2.1.2.2.1.1.151060530 = INTEGER: 151060530
.1.3.6.1.2.1.2.2.1.1.151060531 = INTEGER: 151060531
.1.3.6.1.2.1.2.2.1.1.151060544 = INTEGER: 151060544
.1.3.6.1.2.1.2.2.1.1.151060551 = INTEGER: 151060551
.1.3.6.1.2.1.2.2.1.1.151060554 = INTEGER: 151060554
.1.3.6.1.2.1.2.2.1.1.151060555 = INTEGER: 151060555
.1.3.6.1.2.1.2.2.1.1.151060565 = INTEGER: 151060565
.1.3.6.1.2.1.2.2.1.1.151060566 = INTEGER: 151060566
.1.3.6.1.2.1.2.2.1.1.151060567 = INTEGER: 151060567
.1.3.6.1.2.1.2.2.1.1.151060568 = INTEGER: 151060568
.1.3.6.1.2.1.2.2.1.1.151060569 = INTEGER: 151060569
.1.3.6.1.2.1.2.2.1.1.151060570 = INTEGER: 151060570
.1.3.6.1.2.1.2.2.1.1.151060577 = INTEGER: 151060577
.1.3.6.1.2.1.2.2.1.1.151060578 = INTEGER: 151060578
.1.3.6.1.2.1.2.2.1.1.151060579 = INTEGER: 151060579
.1.3.6.1.2.1.2.2.1.1.151060580 = INTEGER: 151060580
.1.3.6.1.2.1.2.2.1.1.151060581 = INTEGER: 151060581
.1.3.6.1.2.1.2.2.1.1.151060582 = INTEGER: 151060582
.1.3.6.1.2.1.2.2.1.1.151060583 = INTEGER: 151060583
.1.3.6.1.2.1.2.2.1.1.151060584 = INTEGER: 151060584
.1.3.6.1.2.1.2.2.1.1.151060585 = INTEGER: 151060585
.1.3.6.1.2.1.2.2.1.1.151060586 = INTEGER: 151060586
.1.3.6.1.2.1.2.2.1.1.151060587 = INTEGER: 151060587
.1.3.6.1.2.1.2.2.1.1.151060588 = INTEGER: 151060588
.1.3.6.1.2.1.2.2.1.1.151060589 = INTEGER: 151060589
.1.3.6.1.2.1.2.2.1.1.151060590 = INTEGER: 151060590
.1.3.6.1.2.1.2.2.1.1.151060591 = INTEGER: 151060591
.1.3.6.1.2.1.2.2.1.1.151060592 = INTEGER: 151060592
.1.3.6.1.2.1.2.2.1.1.151060593 = INTEGER: 151060593
.1.3.6.1.2.1.2.2.1.1.151060594 = INTEGER: 151060594
.1.3.6.1.2.1.2.2.1.1.151060595 = INTEGER: 151060595
.1.3.6.1.2.1.2.2.1.1.151060596 = INTEGER: 151060596
.1.3.6.1.2.1.2.2.1.1.151060597 = INTEGER: 151060597
.1.3.6.1.2.1.2.2.1.1.151060598 = INTEGER: 151060598
.1.3.6.1.2.1.2.2.1.1.151060599 = INTEGER: 151060599
.1.3.6.1.2.1.2.2.1.1.151060600 = INTEGER: 151060600
.1.3.6.1.2.1.2.2.1.1.151060626 = INTEGER: 151060626
.1.3.6.1.2.1.2.2.1.1.151060630 = INTEGER: 151060630
.1.3.6.1.2.1.2.2.1.1.151060635 = INTEGER: 151060635
.1.3.6.1.2.1.2.2.1.1.151060640 = INTEGER: 151060640
.1.3.6.1.2.1.2.2.1.1.151060652 = INTEGER: 151060652
.1.3.6.1.2.1.2.2.1.1.151060655 = INTEGER: 151060655
.1.3.6.1.2.1.2.2.1.1.151060657 = INTEGER: 151060657
.1.3.6.1.2.1.2.2.1.1.151060658 = INTEGER: 151060658
.1.3.6.1.2.1.2.2.1.1.151060673 = INTEGER: 151060673
.1.3.6.1.2.1.2.2.1.1.151060679 = INTEGER: 151060679
.1.3.6.1.2.1.2.2.1.1.151060680 = INTEGER: 151060680
.1.3.6.1.2.1.2.2.1.1.151060690 = INTEGER: 151060690
.1.3.6.1.2.1.2.2.1.1.151060691 = INTEGER: 151060691
.1.3.6.1.2.1.2.2.1.1.151060692 = INTEGER: 151060692
.1.3.6.1.2.1.2.2.1.1.151060744 = INTEGER: 151060744
.1.3.6.1.2.1.2.2.1.1.151060935 = INTEGER: 151060935
.1.3.6.1.2.1.2.2.1.1.151060936 = INTEGER: 151060936
.1.3.6.1.2.1.2.2.1.1.151060980 = INTEGER: 151060980
.1.3.6.1.2.1.2.2.1.1.151060981 = INTEGER: 151060981
.1.3.6.1.2.1.2.2.1.1.151060982 = INTEGER: 151060982
.1.3.6.1.2.1.2.2.1.1.151060983 = INTEGER: 151060983
.1.3.6.1.2.1.2.2.1.1.151060984 = INTEGER: 151060984
.1.3.6.1.2.1.2.2.1.1.151060985 = INTEGER: 151060985
.1.3.6.1.2.1.2.2.1.1.151060986 = INTEGER: 151060986
.1.3.6.1.2.1.2.2.1.1.151060987 = INTEGER: 151060987
.1.3.6.1.2.1.2.2.1.1.151060988 = INTEGER: 151060988
.1.3.6.1.2.1.2.2.1.1.151060989 = INTEGER: 151060989
.1.3.6.1.2.1.2.2.1.1.151060990 = INTEGER: 151060990
.1.3.6.1.2.1.2.2.1.1.151060991 = INTEGER: 151060991
.1.3.6.1.2.1.2.2.1.1.151060992 = INTEGER: 151060992
.1.3.6.1.2.1.2.2.1.1.151060993 = INTEGER: 151060993
.1.3.6.1.2.1.2.2.1.1.151060994 = INTEGER: 151060994
.1.3.6.1.2.1.2.2.1.1.151060995 = INTEGER: 151060995
.1.3.6.1.2.1.2.2.1.1.151061073 = INTEGER: 151061073
.1.3.6.1.2.1.2.2.1.1.151061081 = INTEGER: 151061081
.1.3.6.1.2.1.2.2.1.1.151061082 = INTEGER: 151061082
.1.3.6.1.2.1.2.2.1.1.151061083 = INTEGER: 151061083
.1.3.6.1.2.1.2.2.1.1.151061084 = INTEGER: 151061084
.1.3.6.1.2.1.2.2.1.1.151061085 = INTEGER: 151061085
.1.3.6.1.2.1.2.2.1.1.151061086 = INTEGER: 151061086
.1.3.6.1.2.1.2.2.1.1.151061087 = INTEGER: 151061087
.1.3.6.1.2.1.2.2.1.1.151061088 = INTEGER: 151061088
.1.3.6.1.2.1.2.2.1.1.151061089 = INTEGER: 151061089
.1.3.6.1.2.1.2.2.1.1.151061090 = INTEGER: 151061090
.1.3.6.1.2.1.2.2.1.1.151061091 = INTEGER: 151061091
.1.3.6.1.2.1.2.2.1.1.151061092 = INTEGER: 151061092
.1.3.6.1.2.1.2.2.1.1.151061093 = INTEGER: 151061093
.1.3.6.1.2.1.2.2.1.1.151061094 = INTEGER: 151061094
.1.3.6.1.2.1.2.2.1.1.151061122 = INTEGER: 151061122
.1.3.6.1.2.1.2.2.1.1.151061146 = INTEGER: 151061146
.1.3.6.1.2.1.2.2.1.1.151061584 = INTEGER: 151061584
.1.3.6.1.2.1.2.2.1.1.151061589 = INTEGER: 151061589
.1.3.6.1.2.1.2.2.1.1.151061632 = INTEGER: 151061632
.1.3.6.1.2.1.2.2.1.1.151061651 = INTEGER: 151061651
.1.3.6.1.2.1.2.2.1.1.151061652 = INTEGER: 151061652
.1.3.6.1.2.1.2.2.1.1.151061653 = INTEGER: 151061653
.1.3.6.1.2.1.2.2.1.1.151063496 = INTEGER: 151063496
.1.3.6.1.2.1.2.2.1.1.151063512 = INTEGER: 151063512
.1.3.6.1.2.1.2.2.1.1.369098752 = INTEGER: 369098752
.1.3.6.1.2.1.2.2.1.1.369098753 = INTEGER: 369098753
.1.3.6.1.2.1.2.2.1.1.369098754 = INTEGER: 369098754
.1.3.6.1.2.1.2.2.1.1.369098755 = INTEGER: 369098755
.1.3.6.1.2.1.2.2.1.1.369098756 = INTEGER: 369098756
.1.3.6.1.2.1.2.2.1.1.369098757 = INTEGER: 369098757
.1.3.6.1.2.1.2.2.1.1.369098758 = INTEGER: 369098758
.1.3.6.1.2.1.2.2.1.1.369098761 = INTEGER: 369098761
.1.3.6.1.2.1.2.2.1.1.369098762 = INTEGER: 369098762
.1.3.6.1.2.1.2.2.1.1.369098763 = INTEGER: 369098763
.1.3.6.1.2.1.2.2.1.1.369098764 = INTEGER: 369098764
.1.3.6.1.2.1.2.2.1.1.369098765 = INTEGER: 369098765
.1.3.6.1.2.1.2.2.1.1.369098766 = INTEGER: 369098766
.1.3.6.1.2.1.2.2.1.1.369098767 = INTEGER: 369098767
.1.3.6.1.2.1.2.2.1.1.369098768 = INTEGER: 369098768
.1.3.6.1.2.1.2.2.1.1.369098769 = INTEGER: 369098769
.1.3.6.1.2.1.2.2.1.1.369098770 = INTEGER: 369098770
.1.3.6.1.2.1.2.2.1.1.369098771 = INTEGER: 369098771
.1.3.6.1.2.1.2.2.1.1.369098772 = INTEGER: 369098772
.1.3.6.1.2.1.2.2.1.1.369098773 = INTEGER: 369098773
.1.3.6.1.2.1.2.2.1.1.369098774 = INTEGER: 369098774
.1.3.6.1.2.1.2.2.1.1.369098775 = INTEGER: 369098775
.1.3.6.1.2.1.2.2.1.1.369098776 = INTEGER: 369098776
.1.3.6.1.2.1.2.2.1.1.369098777 = INTEGER: 369098777
.1.3.6.1.2.1.2.2.1.1.369098778 = INTEGER: 369098778
.1.3.6.1.2.1.2.2.1.1.369098779 = INTEGER: 369098779
.1.3.6.1.2.1.2.2.1.1.369098780 = INTEGER: 369098780
.1.3.6.1.2.1.2.2.1.1.369098781 = INTEGER: 369098781
.1.3.6.1.2.1.2.2.1.1.369098782 = INTEGER: 369098782
.1.3.6.1.2.1.2.2.1.1.369098783 = INTEGER: 369098783
.1.3.6.1.2.1.2.2.1.1.369098784 = INTEGER: 369098784
.1.3.6.1.2.1.2.2.1.1.369098785 = INTEGER: 369098785
.1.3.6.1.2.1.2.2.1.1.369098786 = INTEGER: 369098786
.1.3.6.1.2.1.2.2.1.1.369098787 = INTEGER: 369098787
.1.3.6.1.2.1.2.2.1.1.369098788 = INTEGER: 369098788
.1.3.6.1.2.1.2.2.1.1.369098789 = INTEGER: 369098789
.1.3.6.1.2.1.2.2.1.1.369098851 = INTEGER: 369098851
.1.3.6.1.2.1.2.2.1.1.369098859 = INTEGER: 369098859
.1.3.6.1.2.1.2.2.1.1.369098860 = INTEGER: 369098860
.1.3.6.1.2.1.2.2.1.1.369098861 = INTEGER: 369098861