Hi,
I have 2 questions related to alert notifications.
Question 1:
What do I lose if I only enable 'Alert on components ... ' versus 'Alert on application....' ? Seems the rule 'Alert on application...' is going to fire off anyway if a component is triggered. Do I need both sets of alerts?

Question 2:
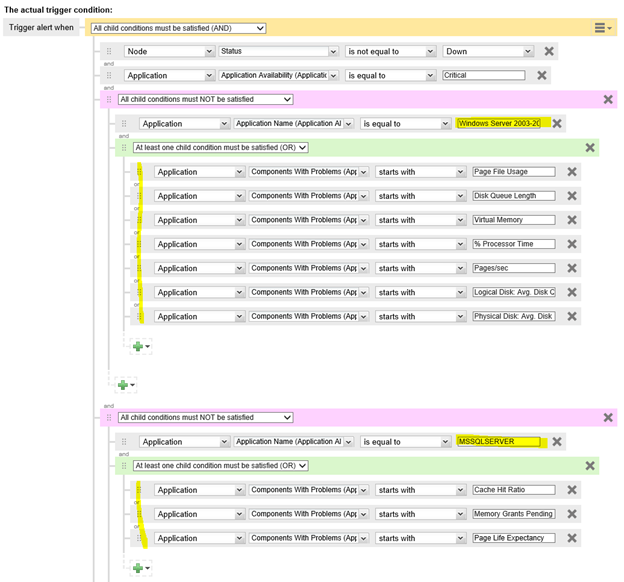
There is an out-of-box alert rule 'Alert me when an application goes into critical state'. The rule has trigger on application. I do not want to trigger email alert when the component issue is a performance counter. I can't find a way to set the rules to ignore just performance counters. So I have to specify every single one in the rule but it is not going to be manageable over time as we add application to the mix.
Here is how I set it up now - A section for each application (Windows Server, SQL Server, etc).

If you set the trigger on components, then you have an option to filter on component type (Type 37 is performance counters). But that would make the rule to be similar to the 'Alert of components ...'. Anyone knows a better way when triggering on application?