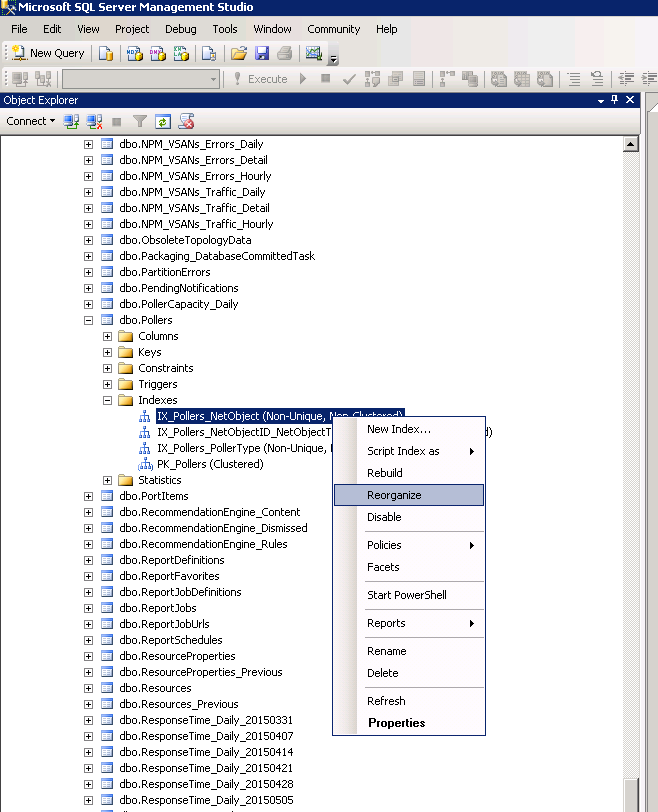
What's the fix? How do you defragment manually? Thank you. Index PK_DiscoveredNodes on table DiscoveredNodes has fragmentation 90.00% and should be defragmented manually.
Hi, I had the same problem, I fixed it using this: