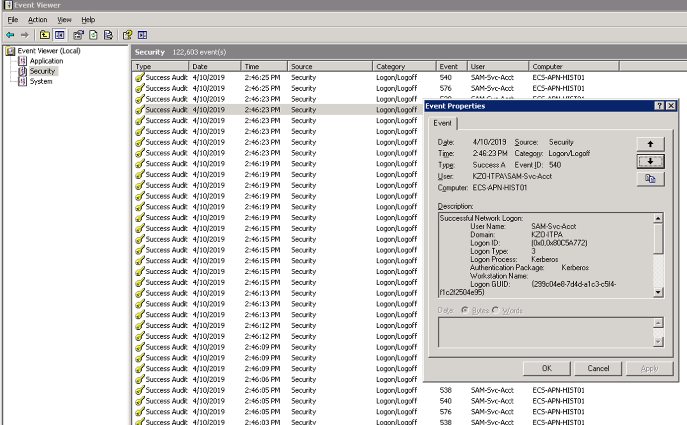
Some of my monitored servers are posting a high volume of Success Audit logon/Logoff events in the Windows event log. Is this normal? Why would these appear close to 100 times per minute? Node is set to be polled every 120sec.
Some of my servers are working pretty hard and I'm looking on whether this is an extra stress on them.
Thoughts?
Sky2830
