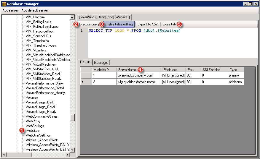
In order to configure a custom URL or the Fully Qualified Domain Name (FQDN) for your NPM Console you have to modify a field in the database. Sadly this field is changed when any updates or the Configuration Manager is run.
The Feature Request is to add a Custom URL field to the current Admin ► Settings screen; an example is below...
