hi,
recently upgaded the toolkit and now snmp mid browser isnt working
have tried a repair too
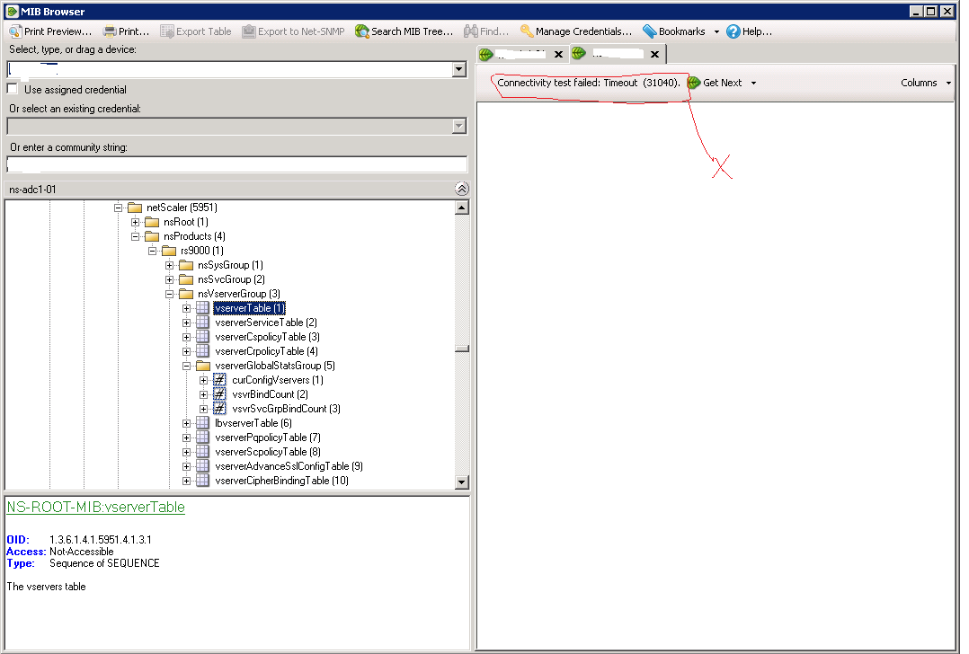
if i use mib walk, it works fine.
using the same deive and same credentials i get a error saying "connectivity test failed: timeout (31040)
yet when in snmp mib browser and check credentials, it passes this