Hi All,
Struggling with this one - can anyone offer anything, I'm trying to get a table working on a netscaler node page that will list the certificates that the netscaler holds and giving their expiry date whilst not displaying the Netscaler_sslCertKeyName - Label
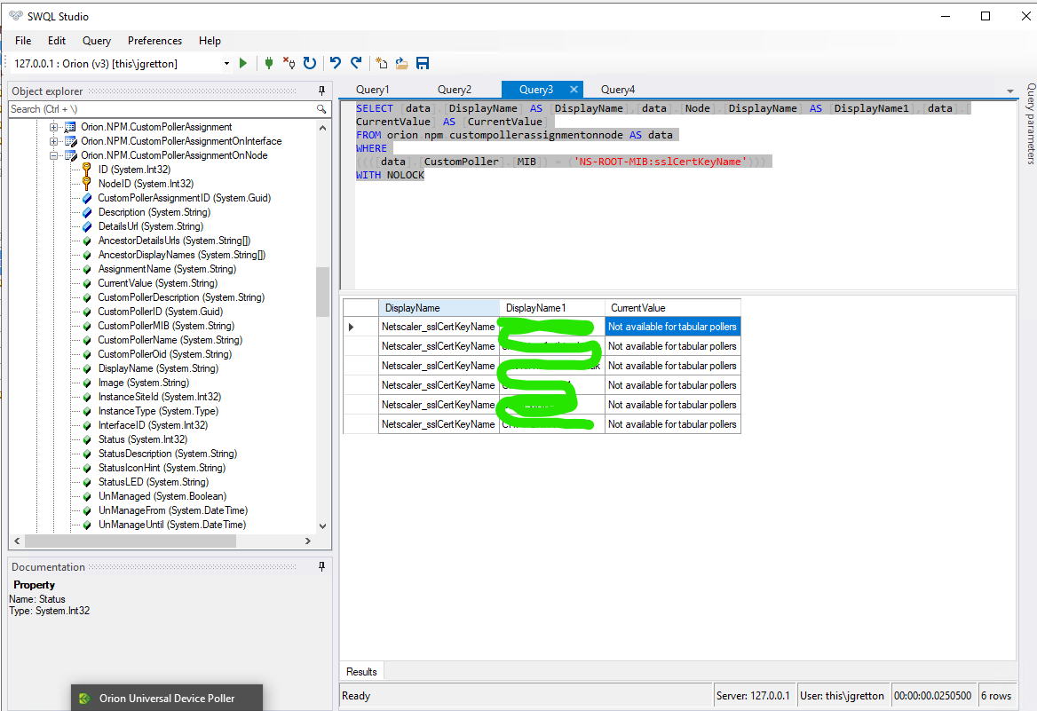
On the Universal Device Poller I see the results of both my pollers but need to get this into a custom table


Can't seem to display the result via SWQL either

Here's what I have via a custom page but the ID's are so long the widget has to be very large to see the rest of the data!

This will go on a node view only and will only be particular to that node and can't go on a dashboard.
thoughts anyone that may have done something similar.